Hi Thanh,
I think maybe this Method "SetKeys" is not support for your chip.
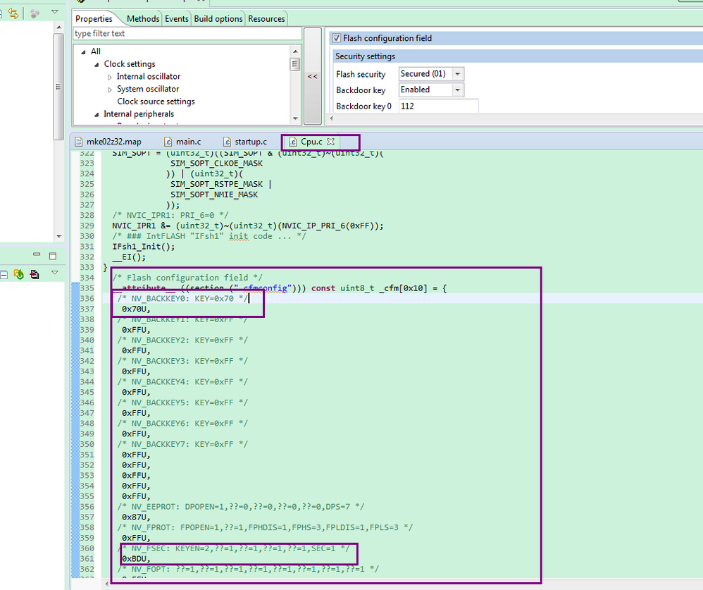
After configure the backdoor in the cpu component, you need do nothing, the generated code
will be on Cpu.c file , and when download project, the flash configuration field code will be flashed into
.cfmconfig section, please check below picture:

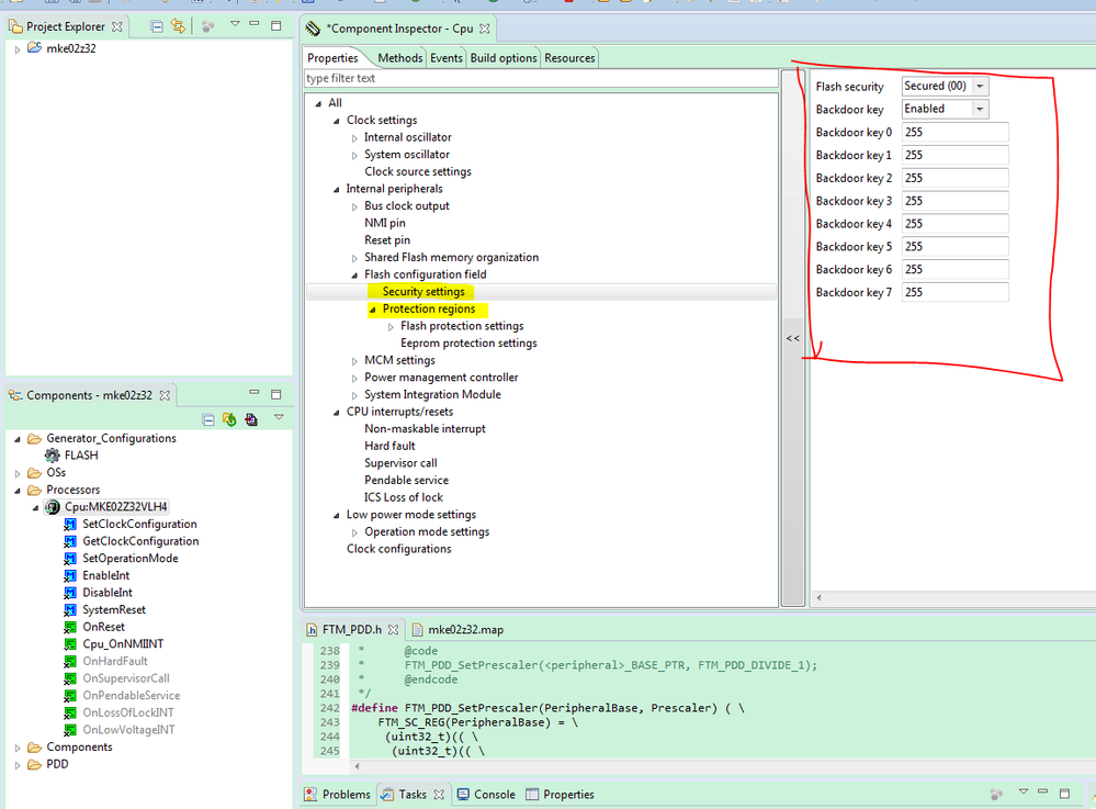
And from the linker file you can see, the .cfmconfig section placed on 0x400-0x40F.

Check reference manual :

Hope it helps
Have a great day,
TIC
-----------------------------------------------------------------------------------------------------------------------
Note: If this post answers your question, please click the Correct Answer button. Thank you!
-----------------------------------------------------------------------------------------------------------------------