PE ADC Driver Problem, "Unexpected status of script: Drivers\56800\ADC_LDD.drv"

cancel
Showing results for 
Show  only  | Search instead for 
Did you mean: 

PE ADC Driver Problem, "Unexpected status of script: Drivers\56800\ADC_LDD.drv"

2,562 Views
dynapb
Contributor IV

Hi All,

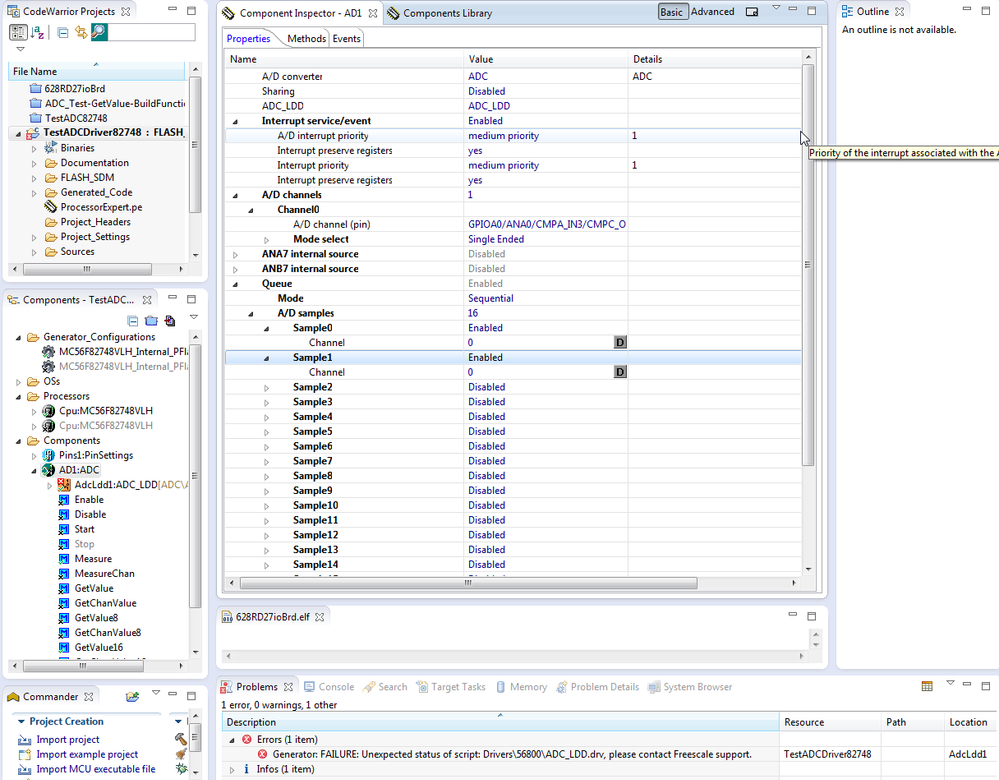
I am getting an error when adding more than 7 samples to the Samples list on a project with a MC56F82748 processor.

This is for a project using the High Level ADC driver.

It compiles without error if I only have 6 Samples enables in a sequential scan.

I tried creating a new project with just the ADC High Level driver and it will only compile with 1 or 2 Samples enabled but if I add a 3rd it will give the same "Unexpected status of script" error ("Generator: FAILURE: Unexpected status of script: Drivers\56800\ADC_LDD.drv, please contact Freescale support. TestADCDriver82748  AdcLdd1 ".

I added some screen shots below.

I found similar "Unexpected status of script" problem reports but not for the ADC.  A lot of them seem to be related to CW 10.6 updates which I have not done.

Any help is appreciated.

Thanks, Pete

ADC-Driver_AddingSamplesError-CwVer.png

ADC-Driver_AddingSamplesError-msg.png

ADC-Driver_AddingSamplesError-screen.png

0 Kudos
Reply
7 Replies

2,211 Views
xiangjun_rong
NXP TechSupport
NXP TechSupport

Hi,

I develop an example to configure ADC on CodeWarrior for mcu ver10.6, it is okay. Pls have a try on your side. If you have issue, pls click "project"->"Clean", then regenerate the PE code and rebuild.

If you still have issue, pls post your project so that I can try on my side.

BR

Xiangjun rong

0 Kudos
Reply

2,211 Views
dynapb
Contributor IV

Thanks for your sample project, it builds just fine on my system.

I am using CW 10.7.

I have attached a sample project that I created in 10.7 and it will not build with more than 2 samples enabled.  Please see if it builds for you.

Do you think there is a problem with 10.7?  Can I get 10.6 somewhere?

Thanks,

Pete

0 Kudos
Reply

2,211 Views
xiangjun_rong
NXP TechSupport
NXP TechSupport

Hi, Peter,

Sorry for the delay. As you know that the MC56F82748 just has one ADC module, one ADC bean corresponds to only one ADC module, so you have to use one ADC bean instead of two ADC beans.

Hope it can help you

BR

Xiangjun Rong

0 Kudos
Reply

2,211 Views
dynapb
Contributor IV

Hi Xiangjun Rong,

I am sure you are sorry for delays but I am thinking NXP does not give a crap.  The response times for problems has gone to hell since NXP took over.  In the time it takes for anyone to respond they seem to totally forget what the real problem is and do not seem to have the time to look into the real problem.  Please send this to your Blind Deaf Dumb supervisors so they know how poor their customer service is.

So as to your response, you do realize that the test project I sent had 1 High Level ADC Bean and 1 LDD Level ADC bean but the LDD ADC Bean is DISABLED so that is definitly not a problem.

Did you even bother to load the project and try to compile it to see if the Real Problem I am trying to get solved occurs on your system and with CW V10.7?

Thanks,

Pete

0 Kudos
Reply

2,211 Views
xiangjun_rong
NXP TechSupport
NXP TechSupport

Hi,Peter,

Regarding your question, I have compiled your project. I duplicated your issue, regarding the error, you have to match the channel indexs in "A/D channels" with the channel indexs in Samplex. After I change the Channel index from 1 to 0, it is okay.

Hope it can help you

B R

XiangJun Rong

pastedImage_1.png

0 Kudos
Reply

2,211 Views
dynapb
Contributor IV

Hi Xiangjun Rong,

Thanks for testing that.

Your results got me thinking and the actual BUG in the PE compile is due to the way it is handling the Number of A/D Channels versus the Number of A/D Samples as follows:

There should be no relationship between A/D Channels and A/D Samples exept that the A/D Samples 'Channel' field cannot contain a Channel Number that is greater than the 'Number of Channels - 1'.

PE is forcing you to add an A/D Channel for each A/D Sample and that is not a requirement of the ADC Module. You should be able have just 1 A/D Channel and 16 A/D Samples and all those samples have 0 as the channel number.  The Samples can be set up to any combination of channel numbers, could have 3 channels and 6 samples and repeat the 3 channels twice in the samples.

This is a PE Bug that I hope you can report and get fixed for future users.

For a temporary work-around for others, you can add the number of channels for the number of samples that you want and just set the excess channels to some used or unused input.  Then you can set the samples to any combination that you need.

Pete

0 Kudos
Reply

2,211 Views
xiangjun_rong
NXP TechSupport
NXP TechSupport

Hi, Peter,

I agree with you that the PE is unclear about the requirement of the Number of A/D Channels versus the Number of A/D Samples, we should add a note in PE later.

BR

Xiangjun Rong

0 Kudos
Reply