The information on our documents (Data Sheet and Reference Manual) is correct.
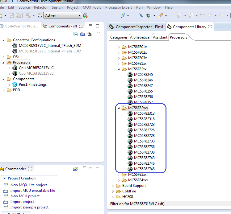
What is the CodeWarrior version you are using? MC56F82323 is not supported by Processor Expert in CodeWarrior v10.6.2. And I checked in CW10.6.3, it is not supported either. Could you please send me a screenshot to show the Processor List in Components Library like below?

Thank you very much!
Fiona Kuang
Technical Information & Commercial Support
-----------------------------------------------------------------------------------------------------------------------
Note: If this post answers your question, please click the Correct Answer button. Thank you!
-----------------------------------------------------------------------------------------------------------------------