Hi
I'm working on a project that needs to run through a bootloader firmware so i found application note AN3748 that describes how to make a bootloader for our MCU.
However, the project that is included with AN3748 is for the classic Code Warrior. We use CW 10 (eclipse). So i created a new project and imported all the files from the old one.
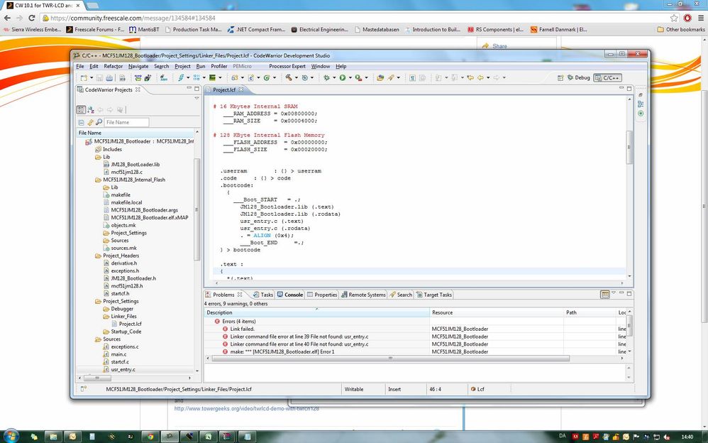
I can't get it to compile and gets the following linker error:
"Linker command file error at line 39: File not found usr_entry.c"


As you can see, the usr_entry.c file is already part of the project. I tried adding the Source folder as a search path for the linker but it doesn't help. Also tried to add the file under linker properties to no avail. I simply can't get this error away. The funny thing is that the linker does not complain about the .lib file a little further above.
Any ideas?