How getting starts with QuickStartTool ?

cancel
Showing results for 
Show  only  | Search instead for 
Did you mean: 

How getting starts with QuickStartTool ?

7,962 Views
alvralvr
Contributor II

Hello,

I am starting with Freescale, CodeWarrior, QuickStartTool, etc but I dont know how...? I am going to learn PC56F84763

 

I have instaled CodeWarrior for MCU 10.5, every updates for CW, QuickStart r2.6.

 

After read documents (AN4816, CodeWarrior Development Studio for Microcontrollers V10.x Quick Start, README.txt file for DSC56800EX_Quick_Start, Capter 1 from DSC56800EX Quick Start User Guide,... ) I still can not launch QuickStart from CodeWarrior project. I have installed programs according to documents above but I dont know if instalation and integration both programs are right. See attached screens.

 

In document "README.txt file for DSC56800EX_Quick_Start" is note about installing "Freescale Stationery New Project Wizard". Where can I find it?

 

When I want to launch QuickStart from CW, so note appears (1.jpg).

 

Can someone give me advice for getting start with these programs, integrations, good step by step example, documents.....

 

Thanks very much.

Labels (1)
5 Replies

7,610 Views
alvralvr
Contributor II

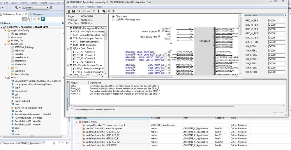
I have already integrated QuickStart to CW and imported first sample project from QuickStart folder (pwm_demo). When I was imported it to CW, so I can even launch GCT from hot key now. I thing that this integration works. But when I have builded this sample project many errors appears. I dont know what can be wrong because I have no experience with it for now. Can someone help me how can I easilly start or recomend me some working sample for my start? Or next question. Can I make new QuickStart project even direct from CW-file-new-....? I cant find any QuickStart project choice from this menu. Shoul I only use import sample project every time?

Thanks for every helps!6.JPG.jpg7.JPG.jpg8.JPG.jpg

0 Kudos
Reply

7,610 Views
TICS_Fiona
NXP Employee
NXP Employee

The new stationery project wizard is in new->project menu.

Select Freescale->New Project Wizard

7,610 Views
lukaspohl
Contributor II

Hello,

Thanks for the reply, this QS r2.6 plugin works for DSCs 82748 and 84789, but currently i work with older 56f8257 and its not in the project wizard. Do you have similar plugin with new project wizard for 8257 with quickstart support?

0 Kudos
Reply

7,610 Views
ankur_kala
NXP Employee
NXP Employee

Hi Lukas,

For older devices you can try using QS r2.5. Once you install it you can again browse through the demos from your start panel.

0 Kudos
Reply

7,610 Views
alvralvr
Contributor II

I still cant find how can I make new clear QuickStart project in CW? I have found steps in documentation (for example screen 9.jpg from AN4816), but I cant find this possibility in my instaled CW ??? :-( 9.JPG.jpgPlease, help.

0 Kudos
Reply