I have been trying to explore FreeRTOS using Processor Expert to generate code. I am new to both. And I am truly amazed by the features that Processor Expert offers!
I have followed the instructions as per the Tutorial at http://mcuoneclipse.com/2012/06/28/tutorial-freertos-on-demojm/ the only change being, I am using MC9S12DG256CPV controller and some changes to the LED pin configuration.
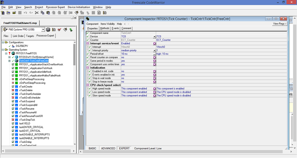
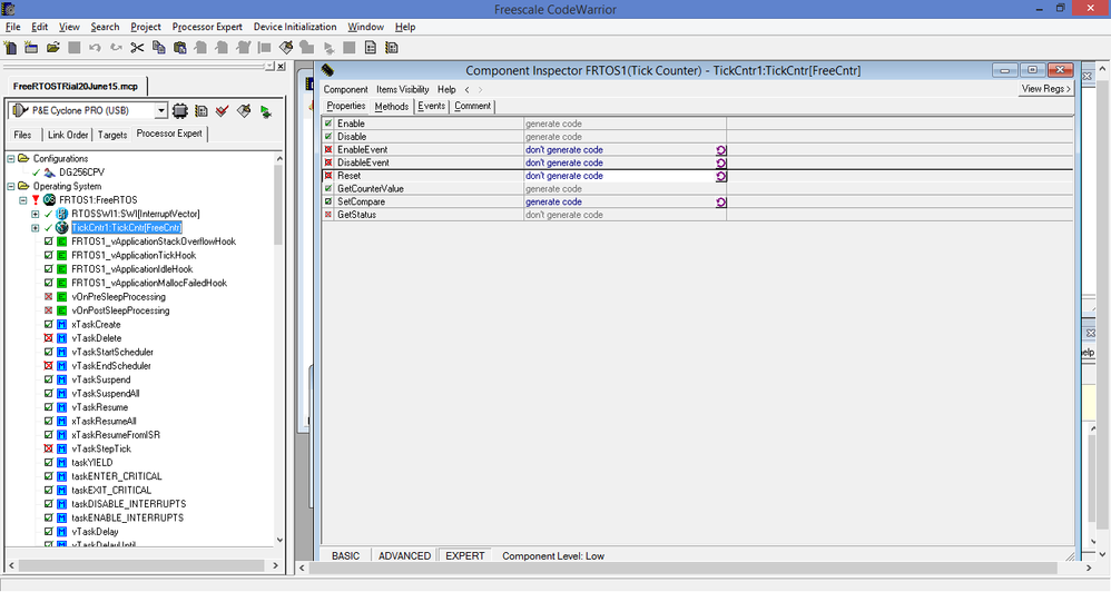
I have configured the TickCntr to 10ms and the FreeRTOS tick rate to 100 Hz and have SWI selected for the software interrupt. I had to disable the "Reset" method for FreeRTOS TickCntr since it was not supported by the MCU.








But when I try to generate code, it gives me Internal errors in FreeRTOS.ts2


I have downloaded the latest (Components 2015-02-03.zip) PEupd files from SourceForge and updated my Codewarrior. I am using the free CW version 5.9.0
I am attaching my project for reference. What am I doing wrong? I appreciate all the help!
Original Attachment has been moved to: FreeRTOSTRial20June15.zip