C++ bug?  ewl_c++ with int_FP printf/scanf options

cancel
Showing results for 
Show  only  | Search instead for 
Did you mean: 

C++ bug?  ewl_c++ with int_FP printf/scanf options

2,252 Views
bowerymarc
Contributor V

here's a good one.  C++ program compiles just fine using the ewl_c++ library, as long as the 'int' option for printf and scanf are selected.  If I select 'int_FP' then I get the errors:

 

 

**** Build of configuration FLASH for project ioti-k20 ****

 

C:\Freescale\CW MCU v10.4\gnu\bin\mingw32-make all

'Building target: ioti-k20.elf'

'Executing target #90 ioti-k20.elf'

'Invoking: ARM Ltd Windows GCC C++ Linker'

"C:/Freescale/CW MCU v10.4/Cross_Tools/arm-none-eabi-gcc-4_7_3/bin/arm-none-eabi-g++"    @"ioti-k20.args" -o"ioti-k20.elf"

Using built-in specs.

Reading specs from c:/freescale/cw mcu v10.4/cross_tools/arm-none-eabi-gcc-4_7_3/bin/../lib/gcc/arm-none-eabi/4.7.3/../../../../arm-none-eabi/lib/ewl_c++.specs

rename spec subtarget_cpp_spec to old_subtarget_cpp_spec

COLLECT_GCC=C:/Freescale/CW MCU v10.4/Cross_Tools/arm-none-eabi-gcc-4_7_3/bin/arm-none-eabi-g++

COLLECT_LTO_WRAPPER=c:/freescale/cw mcu v10.4/cross_tools/arm-none-eabi-gcc-4_7_3/bin/../lib/gcc/arm-none-eabi/4.7.3/lto-wrapper.exe

Target: arm-none-eabi

Configured with: /home/rat031/arm_gcc_2012q4_47_r785/gcc-arm-none-eabi-4_7-2012q4-20121208/src/gcc/configure --build=i686-linux-gnu --host=i686-pc-mingw32 --target=arm-none-eabi --prefix=/home/rat031/arm_gcc_2012q4_47_r785/gcc-arm-none-eabi-4_7-2012q4-20121208/install-mingw --libexecdir=/home/rat031/arm_gcc_2012q4_47_r785/gcc-arm-none-eabi-4_7-2012q4-20121208/install-mingw/lib --infodir=/home/rat031/arm_gcc_2012q4_47_r785/gcc-arm-none-eabi-4_7-2012q4-20121208/install-mingw/share/doc/gcc-arm-none-eabi/info --mandir=/home/rat031/arm_gcc_2012q4_47_r785/gcc-arm-none-eabi-4_7-2012q4-20121208/install-mingw/share/doc/gcc-arm-none-eabi/man --htmldir=/home/rat031/arm_gcc_2012q4_47_r785/gcc-arm-none-eabi-4_7-2012q4-20121208/install-mingw/share/doc/gcc-arm-none-eabi/html --pdfdir=/home/rat031/arm_gcc_2012q4_47_r785/gcc-arm-none-eabi-4_7-2012q4-20121208/install-mingw/share/doc/gcc-arm-none-eabi/pdf --enable-languages=c,c++ --disable-decimal-float --disable-libffi --disable-libgomp --disable-libmudflap --disable-libquadmath --disable-libssp --disable-libstdcxx-pch --disable-lto --disable-nls --disable-shared --disable-threads --disable-tls --with-gnu-as --with-gnu-ld --with-headers=yes --with-newlib --with-python-dir=share/gcc-arm-none-eabi --with-sysroot=/home/rat031/arm_gcc_2012q4_47_r785/gcc-arm-none-eabi-4_7-2012q4-20121208/install-mingw/arm-none-eabi --with-libiconv-prefix=/home/rat031/arm_gcc_2012q4_47_r785/gcc-arm-none-eabi-4_7-2012q4-20121208/build-mingw/host-libs/usr --with-gmp=/home/rat031/arm_gcc_2012q4_47_r785/gcc-arm-none-eabi-4_7-2012q4-20121208/build-mingw/host-libs/usr --with-mpfr=/home/rat031/arm_gcc_2012q4_47_r785/gcc-arm-none-eabi-4_7-2012q4-20121208/build-mingw/host-libs/usr --with-mpc=/home/rat031/arm_gcc_2012q4_47_r785/gcc-arm-none-eabi-4_7-2012q4-20121208/build-mingw/host-libs/usr --with-ppl=/home/rat031/arm_gcc_2012q4_47_r785/gcc-arm-none-eabi-4_7-2012q4-20121208/build-mingw/host-libs/usr --with-cloog=/home/rat031/arm_gcc_2012q4_47_r785/gcc-arm-none-eabi-4_7-2012q4-20121208/build-mingw/host-libs/usr --with-libelf=/home/rat031/arm_gcc_2012q4_47_r785/gcc-arm-none-eabi-4_7-2012q4-20121208/build-mingw/host-libs/usr --with-host-libstdcxx='-static-libgcc -Wl,-Bstatic,-lstdc++,-Bdynamic -lm' --with-pkgversion='GNU Tools for ARM Embedded Processors' --with-multilib-list=armv6-m,armv7-m,armv7e-m,armv7-r

Thread model: single

gcc version 4.7.3 20121207 (FSL release r785) [ARM/embedded-4_7-branch revision 194305] (GNU Tools for ARM Embedded Processors)

COMPILER_PATH=c:/freescale/cw mcu v10.4/cross_tools/arm-none-eabi-gcc-4_7_3/bin/../lib/gcc/arm-none-eabi/4.7.3/;c:/freescale/cw mcu v10.4/cross_tools/arm-none-eabi-gcc-4_7_3/bin/../lib/gcc/;c:/freescale/cw mcu v10.4/cross_tools/arm-none-eabi-gcc-4_7_3/bin/../lib/gcc/arm-none-eabi/4.7.3/../../../../arm-none-eabi/bin/

LIBRARY_PATH=c:/freescale/cw mcu v10.4/cross_tools/arm-none-eabi-gcc-4_7_3/bin/../lib/gcc/arm-none-eabi/4.7.3/armv7e-m/fpu/;c:/freescale/cw mcu v10.4/cross_tools/arm-none-eabi-gcc-4_7_3/bin/../lib/gcc/arm-none-eabi/4.7.3/../../../../arm-none-eabi/lib/armv7e-m/fpu/;c:/freescale/cw mcu v10.4/cross_tools/arm-none-eabi-gcc-4_7_3/bin/../arm-none-eabi/lib/armv7e-m/fpu/;c:/freescale/cw mcu v10.4/cross_tools/arm-none-eabi-gcc-4_7_3/bin/../lib/gcc/arm-none-eabi/4.7.3/;c:/freescale/cw mcu v10.4/cross_tools/arm-none-eabi-gcc-4_7_3/bin/../lib/gcc/;c:/freescale/cw mcu v10.4/cross_tools/arm-none-eabi-gcc-4_7_3/bin/../lib/gcc/arm-none-eabi/4.7.3/../../../../arm-none-eabi/lib/;c:/freescale/cw mcu v10.4/cross_tools/arm-none-eabi-gcc-4_7_3/bin/../arm-none-eabi/lib/

COLLECT_GCC_OPTIONS='-mcpu=cortex-m4' '-mthumb' '-mfloat-abi=hard' '-mfpu=fpv4-sp-d16' '-g3' '-gdwarf-2' '-gstrict-dwarf' '-T' 'Y:/BEA/ioti/software/SVN/trunk/firmware/ioti-k20/Project_Settings/Linker_Files/ProcessorExpert.ld' '-nostartfiles' '-nodefaultlibs' '-nostdlib' '-LC:/Freescale/CW MCU v10.4/MCU/ARM_GCC_Support/ewl/lib/armv7e-m/fpu' '-LC:/Freescale/CW MCU v10.4/MCU/ARM_GCC_Support/ewl/lib/armv7e-m' '-v' '-o' 'ioti-k20.elf'

c:/freescale/cw mcu v10.4/cross_tools/arm-none-eabi-gcc-4_7_3/bin/../lib/gcc/arm-none-eabi/4.7.3/collect2.exe --sysroot=c:\freescale\cw mcu v10.4\cross_tools\arm-none-eabi-gcc-4_7_3\bin\../arm-none-eabi -X -o ioti-k20.elf -LC:/Freescale/CW MCU v10.4/MCU/ARM_GCC_Support/ewl/lib/armv7e-m/fpu -LC:/Freescale/CW MCU v10.4/MCU/ARM_GCC_Support/ewl/lib/armv7e-m -Lc:/freescale/cw mcu v10.4/cross_tools/arm-none-eabi-gcc-4_7_3/bin/../lib/gcc/arm-none-eabi/4.7.3/armv7e-m/fpu -Lc:/freescale/cw mcu v10.4/cross_tools/arm-none-eabi-gcc-4_7_3/bin/../lib/gcc/arm-none-eabi/4.7.3/../../../../arm-none-eabi/lib/armv7e-m/fpu -Lc:/freescale/cw mcu v10.4/cross_tools/arm-none-eabi-gcc-4_7_3/bin/../arm-none-eabi/lib/armv7e-m/fpu -Lc:/freescale/cw mcu v10.4/cross_tools/arm-none-eabi-gcc-4_7_3/bin/../lib/gcc/arm-none-eabi/4.7.3 -Lc:/freescale/cw mcu v10.4/cross_tools/arm-none-eabi-gcc-4_7_3/bin/../lib/gcc -Lc:/freescale/cw mcu v10.4/cross_tools/arm-none-eabi-gcc-4_7_3/bin/../lib/gcc/arm-none-eabi/4.7.3/../../../../arm-none-eabi/lib -Lc:/freescale/cw mcu v10.4/cross_tools/arm-none-eabi-gcc-4_7_3/bin/../arm-none-eabi/lib @C:\DOCUME~1\ADMINI~1\LOCALS~1\Temp\cc8tJucd -T Y:/BEA/ioti/software/SVN/trunk/firmware/ioti-k20/Project_Settings/Linker_Files/ProcessorExpert.ld

C:/Freescale/CW MCU v10.4/MCU/ARM_GCC_Support/ewl/lib/armv7e-m/fpu\libc.a(printformat_fp.o): In function `__pformatterFP':

ARM_GCC_Support/ewl/EWL_C/../EWL_C/src/stdio/__printformat.c:1641: undefined reference to `__num2dec'

ARM_GCC_Support/ewl/EWL_C/../EWL_C/src/stdio/__printformat.c:1718: undefined reference to `__round_decimal'

ARM_GCC_Support/ewl/EWL_C/../EWL_C/src/stdio/__printformat.c:1756: undefined reference to `__round_decimal'

ARM_GCC_Support/ewl/EWL_C/../EWL_C/src/stdio/__printformat.c:1819: undefined reference to `__round_decimal'

C:/Freescale/CW MCU v10.4/MCU/ARM_GCC_Support/ewl/lib/armv7e-m/fpu\libc.a(scanformat_fp.o): In function `__sformatter_FP':

ARM_GCC_Support/ewl/EWL_C/../EWL_C/src/stdio/__scanformat.c:1506: undefined reference to `__float_nan'

C:/Freescale/CW MCU v10.4/MCU/ARM_GCC_Support/ewl/lib/armv7e-m/fpu\libc.a(__strtold.o): In function `__strtold':

ARM_GCC_Support/ewl/EWL_C/src/stdio/__strtold.c:762: undefined reference to `__dec2num'

ARM_GCC_Support/ewl/EWL_C/src/stdio/__strtold.c:943: undefined reference to `__double_huge'

mingw32-make: *** [ioti-k20.elf] Error 1

 

I have the 'enable automatic library configurations' checked.

It looks like it's missing some include files along the chain or a library...

Any solutions?

Labels (1)
0 Kudos
Reply
4 Replies

1,645 Views
ZhangJennie
NXP TechSupport
NXP TechSupport

can you please send us the demo code that can showcase the problem?

0 Kudos
Reply

1,645 Views
bowerymarc
Contributor V

Hi Jennie, sorry for the delay.  Finally stripped the app code and made a test app showing the problem.  Still occurs with CW5.  Attached.

If you change the properties/settings/library options to int for printf and scanf, it compiles, change to int_FP and you get errors.

Thanks,

Marc

0 Kudos
Reply

1,645 Views
ZhangJennie
NXP TechSupport
NXP TechSupport

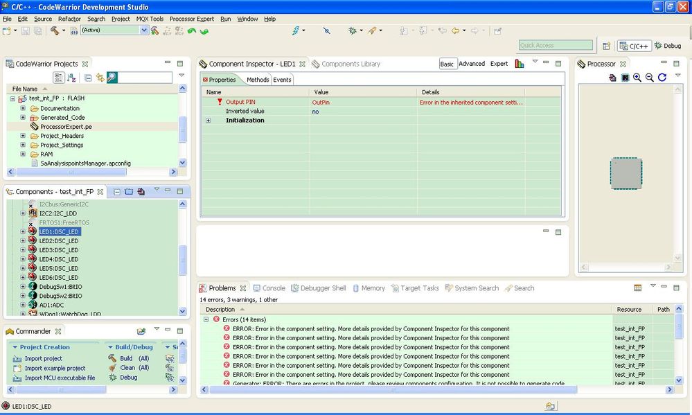
just open your project with CW10.5.

it appears some compoents ( DSC_LED ) in your project doesn't support  with CW for kinetis.

see attached. can you please check the same

untitled.JPG.jpg

0 Kudos
Reply

1,645 Views
bowerymarc
Contributor V

Hi Jenny,

I guess you don't have Erich Steyger's 'mcuoneclipse' PE library installed.  Anyhow it's not important, you can just delete any of the PE components that aren't working, they aren't used for this test anyhow.

Thanks,

Marc

0 Kudos
Reply