 
					
				
		
Hi
I just wanted to try out an mqx example drag and dropping its .wsd into the worksace.
(C:\Freescale\Freescale_MQX_4_2\mqx\examples\hello\build\cw10gcc\hello_twrk60d100m)
After cleaning all and compiling the entire project the following error occurrs:
mingw32-make: *** No rule to make target `C:/Freescale/Freescale_MQX_4_2/lib/twrk60d100m.cw10gcc/debug/psp/psp.a', needed by `hello_twrk60d100m.elf'. Stop.
mingw32-make: *** Waiting for unfinished jobs....
Does any one has an idea what this is??
Thx and greets
解決済! 解決策の投稿を見る。
 
					
				
		
 TICS_Fiona
		
			TICS_Fiona
		
		
		
		
		
		
		
		
	
			
		
		
			
					
		Hello Niklas
I made further test. I delete the generated code under <Generated_Code> and <Source> folder in project ‘bsp_twrk60d100m’.Then rebuild the bsp project.
I recover the settings for include path to the original configurations in project ‘hello_twrk60d100m’, and rebuild this project too. It works well.
I attached these two projects.
Best Regards
Fiona Kuang
Technical Information & Commercial Support
-----------------------------------------------------------------------------------------------------------------------
Note: If this post answers your question, please click the Correct Answer button. Thank you!
-----------------------------------------------------------------------------------------------------------------------
 
					
				
		
Thank you Fiona!
Well, deleting all the generated code and also the sources even made it getting worse. But deleting the bsp_twrk60d100m and using that one you attached solved my problem!! YES!!! GOSH!! Well now I'm asking me why the reinstallation of code warrior and mqx didn't solve this!!? But this shouldn't be a further dicussion of this topic. I'm just relieved, that eventually it has an end!! This really was annoying!
Now its time for a huge beer!! THX and a great day I wish you!!
 
					
				
		
 TICS_Fiona
		
			TICS_Fiona
		
		
		
		
		
		
		
		
	
			
		
		
			
					
		Hello Niklas
I'm very glad that you have solved the problem. Have a nice day!
Best Regards
Fiona Kuang
Technical Information & Commercial Support
 
					
				
		
 Carlos_Mendoza
		
			Carlos_Mendoza
		
		
		
		
		
		
		
		
	
			
		
		
			
					
		Hi Niklas,
Before compiling the hello world demo project you first need to compile the PSP and BSP library projects. Also make sure that when you perform a clean the PSP and BSP projects are not selected otherwise you will need to compile them again.
Hope it helps!
Best Regards,
Carlos Mendoza
Technical Support Engineer
-----------------------------------------------------------------------------------------------------------------------
Note: If this post answers your question, please click the Correct Answer button. Thank you!
-----------------------------------------------------------------------------------------------------------------------
 
					
				
		
Hi Carlos
Thank you for answering.
What I did was executing "Project/Clean.../Clean all projects". According to the "MQX_Gettng_Started.pdf Section 2.1 NOTE" which says
"...Prior to MQX RTOS 4.0, the PSP and BSP libraries had to be built before the other libraries. This is no longer required..."
this should work, and untill last week this was the case. But then, I wanted to setup a new project, which only produced errors. Trying out an example didn't work any more even I follow the instructions explaind in different documents or communitys.
I tried it out today again and I just got another error.
"fatal error: GPIO_PDD.h: No such file or directory"
Why should that be?
 
					
				
		
 Carlos_Mendoza
		
			Carlos_Mendoza
		
		
		
		
		
		
		
		
	
			
		
		
			
					
		Hi Niklas,
If you performed a clean of the PSP and BSP projects then you will need to compile them again to generate the psp.a and bsp.a files which are needed by the example. The note you mention means that you don't need to build the PSP and BSP projects to be able to build the other libraries (rtcs, shell, usb, mfs), the libraries can be built in any order.
Please try building the BSP and PSP libraries and let me know if the issue is still present.
Hope it helps!
Best Regards,
Carlos Mendoza
Technical Support Engineer
 
					
				
		
Hi Carlos,
Unfortunately nothing changed. What I did:
1. Project/Clean...
2. Selected bsp_... and psp_...
3. set the chooser to "Build only the selected projects"
4. "OK"
but the error still occurrs! Meanwhile I also reinstalled CodeWarrior and the MQX, which didn't helped.
Any other idea?
regards Nik
 
					
				
		
 TICS_Fiona
		
			TICS_Fiona
		
		
		
		
		
		
		
		
	
			
		
		
			
					
		Hello Niklas
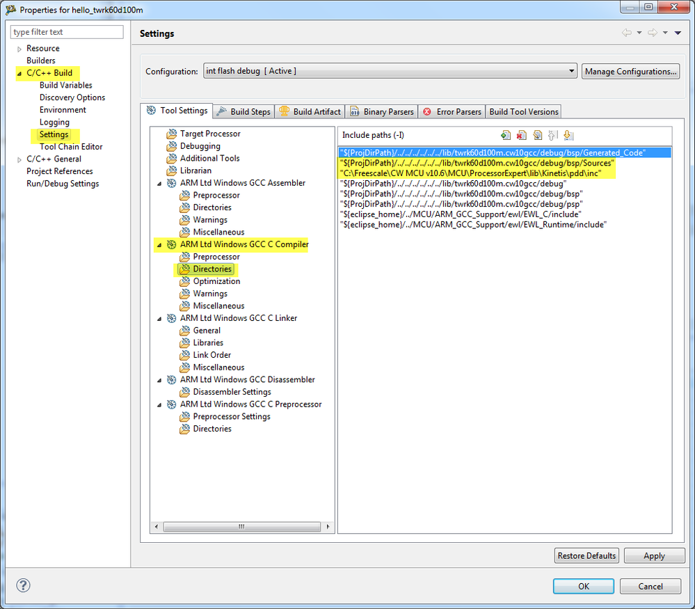
First, please right click on the ProcessorExpert.pe in the bsp project, and select “Generate Processor Expert Code”, then rebuild the bsp project.
Second, in hello demo project, please add the search paths for C head files in Project Properties for unfound head files . I add three paths under MQX folder, please see the attached screenshot.
Then rebuild the hello project, I can successfully get the ELF output.
Best Regards
Fiona Kuang
Technical Information & Commercial Support
-----------------------------------------------------------------------------------------------------------------------
Note: If this post answers your question, please click the Correct Answer button. Thank you!
-----------------------------------------------------------------------------------------------------------------------
 
					
				
		
nop, this still doesn't make it better :-(
After further investigation I found out the following which looks wrong in my eyes:
- if I double-click on the error message the GPIO1.h file pops up from the following path:
C:\Freescale\Freescale_MQX_4_2\mqx\build\cw10gcc\bsp_twrk60d100m\Generated_Code
trying to "open declaration" of GPIO_PDD.h fails.
- if I go to the bsp_... project and open the same file inside the Generated_Code folder it comes from the following path (??!):
C:\Freescale\Freescale_MQX_4_2\lib\twrk60d100m.cw10gcc\debug\bsp\Generated_Code
well I think this should be the same files?! "open declaration" of GPIO_PDD.h opens it and it comes from this path:
C:\Freescale\CW MCU v10.6.4\MCU\ProcessorExpert\lib\Kinetis\pdd\inc
summarized:
the mqx-project points to the wrong GPIO1.h. This shouldn't be so, should it? As I mentioned before it has worked perfekt a few weeks ago, I reinstalled MQX and CW but I didn't get rid of that error!
 
					
				
		
 TICS_Fiona
		
			TICS_Fiona
		
		
		
		
		
		
		
		
	
			
		
		
			
					
		Hello Niklas
I made further test. I delete the generated code under <Generated_Code> and <Source> folder in project ‘bsp_twrk60d100m’.Then rebuild the bsp project.
I recover the settings for include path to the original configurations in project ‘hello_twrk60d100m’, and rebuild this project too. It works well.
I attached these two projects.
Best Regards
Fiona Kuang
Technical Information & Commercial Support
-----------------------------------------------------------------------------------------------------------------------
Note: If this post answers your question, please click the Correct Answer button. Thank you!
-----------------------------------------------------------------------------------------------------------------------
 
					
				
		
 Carlos_Mendoza
		
			Carlos_Mendoza
		
		
		
		
		
		
		
		
	
			
		
		
			
					
		Hi Niklas,
Please try adding these two include paths to your hello world project properties:
"${ProjDirPath}/../../../../../../lib/twrk60d100m.cw10gcc/debug/bsp/Sources"
"C:\Freescale\CW MCU v10.6\MCU\ProcessorExpert\lib\Kinetis\pdd\inc"
Let me know if it helps!
Best Regards,
Carlos Mendoza
Technical Support Engineer
 
					
				
		
Hi,
no this didn't help either. Another thing that may help to find the problem which is confusing me, trying to compile the same project but for an other hardware works well, and what I saw is, that for the k60d100 it generates a bunch of code and for e.g. the k60f120 or k21f120 it only generates a few files (see attached picture) even it is the same project and the hardware is not that different?! does that make sence?
And what about the issue I just mentioned before, that the path of the file, which the error message belongs to, points to a different path than where the generated code points to (and where the missing file exists, which the error message blames that it doesn't exist!)? Is this as it should be?
