Hi
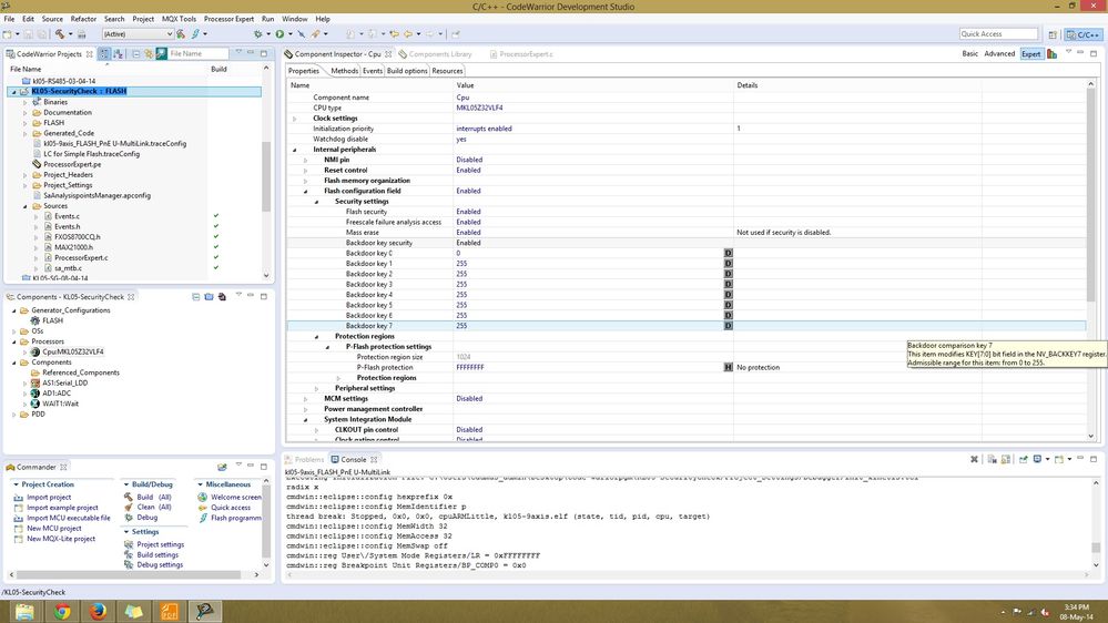
I am using Codewarrior 10.5 with PE 10.2. I want to make my kinetis uc secure and want to get access to it only if the 64 bit Backdoor key is matched. how to do this using PE? In PE there is a setting in which we can set all the required features for securing the device but my concern is how to use this feature? Using the following setting I have made my device secure by programming it using this settings , if I change the settings then also it programs. I considered it to ask for the security key or give some error so that I need to set the same settings to program the device, but that didn't happen. Please look into the matter. Thanks


Kind Regards
Amit Kumar