Dear sirs,
we're trying to building Flashloader SDk Example.
We're using:
According to RT 1020 Firmware update using Flashloader, we imported SDK -> bootloader_examples -> flashloader.
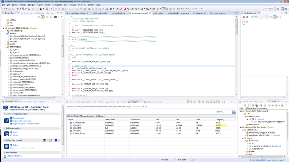
Then we tried both Debug and Release Build, but the result didn't seem to fit into the memory's size.
We've attached Binary's Image Info.


What are the steps required for the correct compilation of the flashloader example?
Our idea is to start from flashloader example in order to design a Secondary Bootloader.
BR,
Daniele