Hello @jay_heng ,
It is nice to see you answering some of my questions. I read some of your articles before. Great work.
It is strange that I am able to debug using JTAG (SWD didn't work) from mcuxpresso despite this issue, however the program doesn't seem to be executing (no blinking or change).

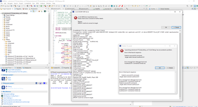
Going back to the problem, I read the article about this issue, I think the issue as you mentioned. PC is halted at 0x00223104 (both SWD Jtag) .
I don't know why I can load a nonXIP file using JTAG but no blinking after execution.
I attached the complete SWD and JTAG steps below. How to solve this issue since I don't have a QSPI flash on my board ?
Jtag:

SWD:



Thanks,
Tarek