Google's AVB 2.0 documentation describes that hashtree is stored with the partitions and their root hash is stored in vbmeta.

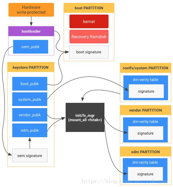
However, Android's documentation on implementing dm-verity describes that dm-verity table is constructed over hashtree and it is then stored with the partition together with its signature.
Another blog describes android verified 2.0 together with verification of dm-verity table.

Is hashtree stored with the partititon or is dm-verity table constructed over hashtree which is then stored with the partition?