NXP FRDM-k64f ethernet AWS problem

cancel
Showing results for 
Show  only  | Search instead for 
Did you mean: 

NXP FRDM-k64f ethernet AWS problem

Jump to solution
4,141 Views
RenanStarke
Contributor I
Good day,
 
I was reading a issue with NXP mdio_nxp_enet with Zephyr v3.7.0 (https://github.com/zephyrproject-rtos/zephyr/issues/76446) and I'm having a similar, but worse problem. We are using the FRDM-K64F board as a development platform and using AWS IOT sample to build our application. Unfortunately, after some random time, the PHY and LINK go down, and I suspect the CPU became without clock. The only way to restart the application is to unplug/plug to restart everything. I appreciate any help you can provide.
 

PHY (0) is entering autonegotiation sequence

PHY (0) autonegotiation completed

PHY 0 is up

PHY (0) Link speed 100 Mb, full duplex

 

I: PHY 0 is up

I: PHY (0) Link speed 100 Mb, full duplex

 

ethernet MAC 02:04:9f:a5:16:a2

*** Booting Zephyr OS build v3.7.0 ***

I: starting DHCPv4

I: Address[1]: 192.168.0.42

I: Subnet[1]: 255.255.255.0

I: Router[1]: 192.168.0.1

I: Lease time[1]: 86400 seconds

I: Initializing digital input pins.

I: Initializing Temperature (maxim_max31865) Sensor

I: Initializing analog voltage inputs.

I: ADCs HW counter setup done

I: Initializing analog current inputs.

I: Starting analog current inputs thread.

I: Starting analog voltage inputs thread.

Acquired time from NTP server: 1744238440

I: Setup TLS credentials

I: Resolved: 52.67.214.160:8883

MQTT event: CONNACK [0] result: 0

I: Subscribing to 1 topic(s)

MQTT event: SUBACK [7] result: 0

I: PUBLISHED on topic "sdk/test/java" [ id: 22435 qos: 0 ], payload: 343 B

(...)

I: PUBLISHED on topic "sdk/test/java" [ id: 28156 qos: 0 ], payload: 343 B

PHY 0 is down

I: Link is down <------------ After this, everything stops. Can't debug, can't flash using CMSIS DAP. Recover only with power cycle.

0 Kudos
Reply
1 Solution
3,828 Views
Celeste_Liu
NXP Employee
NXP Employee

Hello @RenanStarke ,

I just received the reply from the internal team. The said it is best for the you to report this issue in the upstream Zephyr repo.  That way, others in the Zephyr Community can help support this issue, including those who support Zephyr's networking stack and the AWS sample.  You can create a new GitHub Issue at https://github.com/zephyrproject-rtos/zephyr/issues/new/choose .

Once that Issue is created, NXP can also take a deeper look at this.

Hope it can help you.

BRs,

Celeste

 

-----------------------------------------------------------------------------------------------------------------------
Note: If this post answers your question, please click the "ACCEPT AS SOLUTION" button. Thank you!
-----------------------------------------------------------------------------------------------------------------------

View solution in original post

0 Kudos
Reply
8 Replies
4,104 Views
Celeste_Liu
NXP Employee
NXP Employee

Hello @RenanStarke ,

Thanks for your post. Which example demo you are using?

Could you please help me check whether the same error will occur if you use the baremetal AWS IOT project in Select Board | MCUXpresso SDK Builder instead of the Zephyr project?
Would it be convenient for you to tell me the detailed test steps so as to help me reproduce your problem?

BRs,

Celeste

0 Kudos
Reply
4,098 Views
RenanStarke
Contributor I

Hi @Celeste_Liu , thank you.

I'm using aws_iot_mqtt_sample with Zephyr 3.7.0 LTS and zephyr-sdk-0.16.8. The problem occurs when the sample code is modified to publish a static string every minute, simulating our application.

west build -b frdm_k64f    (without any modification in DTS nor prj.conf)

Although I haven't tested it with AWS using MCU Expresso, I observed that with Zephyr 4.1.0, the Ethernet connection is lost after prolonged operation, but the MCU clock and PHY remain operational.

0 Kudos
Reply
3,978 Views
Celeste_Liu
NXP Employee
NXP Employee

Hello @RenanStarke ,

Sorry for the late reply.

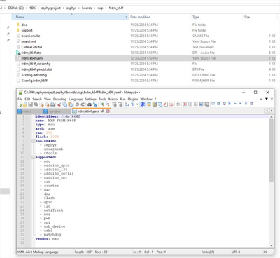
I have updated Zephyr to the latest version. After checking frdm_k64f.yaml, it seems that it doesn't support the aws_iot_mqtt example.

Celeste_Liu_0-1745246373277.png

And there will be error messages after using "west build".

Celeste_Liu_1-1745246870821.png

So, are you porting the aws_iot_mqtt example to the K64F by yourself?

BRs,

Celeste

0 Kudos
Reply
3,962 Views
RenanStarke
Contributor I

Hello @Celeste_Liu,

"I'm using Zephyr 4.1.0, and it works without any modification or porting. The compiler error you saw is related to AWS TLS certificates. Unfortunately, you have to create a "thing" in the AWS IoT Core, place the certificate files into the creds folder, and then run a Python script as indicated in the build error."

Regarding the YAML file, I think it lists the supported hardware, not the sample itself."

 

 

0 Kudos
Reply
3,936 Views
RenanStarke
Contributor I
You can also disable TLS and connect the sample to test.mosquito.org using 1883 port. Since there is a network problem in zephyr 3.7.0, disabling TLS also triggers the link/phy down.
0 Kudos
Reply
3,857 Views
Celeste_Liu
NXP Employee
NXP Employee

Thank you for your patience. I have reported this issue to the internal team. I will let you know as soon as they have any feedback.

0 Kudos
Reply
3,915 Views
Celeste_Liu
NXP Employee
NXP Employee

Thanks for your information. I'm a bit busy at the moment, so there's been a delay in my response. Sorry for the inconvenience caused.
I'll conduct the tests as soon as possible and keep in touch with you.

0 Kudos
Reply
3,829 Views
Celeste_Liu
NXP Employee
NXP Employee

Hello @RenanStarke ,

I just received the reply from the internal team. The said it is best for the you to report this issue in the upstream Zephyr repo.  That way, others in the Zephyr Community can help support this issue, including those who support Zephyr's networking stack and the AWS sample.  You can create a new GitHub Issue at https://github.com/zephyrproject-rtos/zephyr/issues/new/choose .

Once that Issue is created, NXP can also take a deeper look at this.

Hope it can help you.

BRs,

Celeste

 

-----------------------------------------------------------------------------------------------------------------------
Note: If this post answers your question, please click the "ACCEPT AS SOLUTION" button. Thank you!
-----------------------------------------------------------------------------------------------------------------------

0 Kudos
Reply
%3CLINGO-SUB%20id%3D%22lingo-sub-2078599%22%20slang%3D%22en-US%22%20mode%3D%22CREATE%22%3ENXP%20FRDM-k64f%20ethernet%20AWS%20problem%3C%2FLINGO-SUB%3E%3CLINGO-BODY%20id%3D%22lingo-body-2078599%22%20slang%3D%22en-US%22%20mode%3D%22CREATE%22%3E%3CDIV%3EGood%20day%2C%3C%2FDIV%3E%3CDIV%3E%26nbsp%3B%3C%2FDIV%3E%3CDIV%3EI%20was%20reading%20a%20issue%20with%20NXP%20mdio_nxp_enet%20with%20Zephyr%20v3.7.0%20(%3CA%20href%3D%22https%3A%2F%2Fgithub.com%2Fzephyrproject-rtos%2Fzephyr%2Fissues%2F76446%22%20target%3D%22_blank%22%20rel%3D%22nofollow%20noopener%20noreferrer%22%3Ehttps%3A%2F%2Fgithub.com%2Fzephyrproject-rtos%2Fzephyr%2Fissues%2F76446%3C%2FA%3E)%20and%20I'm%20having%20a%20similar%2C%20but%20worse%20problem.%20We%20are%20using%20the%20FRDM-K64F%20board%20as%20a%20development%20platform%20and%20using%20AWS%20IOT%20sample%20to%20build%20our%20application.%20Unfortunately%2C%20after%20some%20random%20time%2C%20the%20PHY%20and%20LINK%20go%20down%2C%20and%20I%20suspect%20the%20CPU%20became%20without%20clock.%20The%20only%20way%20to%20restart%20the%20application%20is%20to%20unplug%2Fplug%20to%20restart%20everything.%20I%20appreciate%20any%20help%20you%20can%20provide.%3C%2FDIV%3E%3CDIV%3E%26nbsp%3B%3C%2FDIV%3E%3CDIV%3E%3CP%3E%3CSPAN%3E%3CLI-EMOJI%20id%3D%22lia_anguished-face%22%20title%3D%22%3Aanguished_face%3A%22%3E%3C%2FLI-EMOJI%3E%20PHY%20(0)%20is%20entering%20autonegotiation%20sequence%3C%2FSPAN%3E%3C%2FP%3E%3CP%3E%3CSPAN%3E%3CLI-EMOJI%20id%3D%22lia_anguished-face%22%20title%3D%22%3Aanguished_face%3A%22%3E%3C%2FLI-EMOJI%3E%20PHY%20(0)%20autonegotiation%20completed%3C%2FSPAN%3E%3C%2FP%3E%3CP%3E%3CSPAN%3E%3CLI-EMOJI%20id%3D%22lia_anguished-face%22%20title%3D%22%3Aanguished_face%3A%22%3E%3C%2FLI-EMOJI%3E%20PHY%200%20is%20up%3C%2FSPAN%3E%3C%2FP%3E%3CP%3E%3CSPAN%3E%3CLI-EMOJI%20id%3D%22lia_anguished-face%22%20title%3D%22%3Aanguished_face%3A%22%3E%3C%2FLI-EMOJI%3E%20PHY%20(0)%20Link%20speed%20100%20Mb%2C%20full%20duplex%3C%2FSPAN%3E%3C%2FP%3E%3CBR%20%2F%3E%3CP%3E%3CSPAN%3EI%3A%20PHY%200%20is%20up%3C%2FSPAN%3E%3C%2FP%3E%3CP%3E%3CSPAN%3EI%3A%20PHY%20(0)%20Link%20speed%20100%20Mb%2C%20full%20duplex%3C%2FSPAN%3E%3C%2FP%3E%3CBR%20%2F%3E%3CP%3E%3CSPAN%3E%3CLI-EMOJI%20id%3D%22lia_anguished-face%22%20title%3D%22%3Aanguished_face%3A%22%3E%3C%2FLI-EMOJI%3E%20ethernet%20MAC%2002%3A04%3A9f%3Aa5%3A16%3Aa2%3C%2FSPAN%3E%3C%2FP%3E%3CP%3E%3CSPAN%3E***%20Booting%20Zephyr%20OS%20build%20v3.7.0%20***%3C%2FSPAN%3E%3C%2FP%3E%3CP%3E%3CSPAN%3EI%3A%20starting%20DHCPv4%3C%2FSPAN%3E%3C%2FP%3E%3CP%3E%3CSPAN%3EI%3A%20Address%5B1%5D%3A%20192.168.0.42%3C%2FSPAN%3E%3C%2FP%3E%3CP%3E%3CSPAN%3EI%3A%20Subnet%5B1%5D%3A%20255.255.255.0%3C%2FSPAN%3E%3C%2FP%3E%3CP%3E%3CSPAN%3EI%3A%20Router%5B1%5D%3A%20192.168.0.1%3C%2FSPAN%3E%3C%2FP%3E%3CP%3E%3CSPAN%3EI%3A%20Lease%20time%5B1%5D%3A%2086400%20seconds%3C%2FSPAN%3E%3C%2FP%3E%3CP%3E%3CSPAN%3EI%3A%20Initializing%20digital%20input%20pins.%3C%2FSPAN%3E%3C%2FP%3E%3CP%3E%3CSPAN%3EI%3A%20Initializing%20Temperature%20(maxim_max31865)%20Sensor%3C%2FSPAN%3E%3C%2FP%3E%3CP%3E%3CSPAN%3EI%3A%20Initializing%20analog%20voltage%20inputs.%3C%2FSPAN%3E%3C%2FP%3E%3CP%3E%3CSPAN%3EI%3A%20ADCs%20HW%20counter%20setup%20done%3C%2FSPAN%3E%3C%2FP%3E%3CP%3E%3CSPAN%3EI%3A%20Initializing%20analog%20current%20inputs.%3C%2FSPAN%3E%3C%2FP%3E%3CP%3E%3CSPAN%3EI%3A%20Starting%20analog%20current%20inputs%20thread.%3C%2FSPAN%3E%3C%2FP%3E%3CP%3E%3CSPAN%3EI%3A%20Starting%20analog%20voltage%20inputs%20thread.%3C%2FSPAN%3E%3C%2FP%3E%3CP%3E%3CSPAN%3E%3CLI-EMOJI%20id%3D%22lia_anguished-face%22%20title%3D%22%3Aanguished_face%3A%22%3E%3C%2FLI-EMOJI%3E%20Acquired%20time%20from%20NTP%20server%3A%201744238440%3C%2FSPAN%3E%3C%2FP%3E%3CP%3E%3CSPAN%3EI%3A%20Setup%20TLS%20credentials%3C%2FSPAN%3E%3C%2FP%3E%3CP%3E%3CSPAN%3EI%3A%20Resolved%3A%20%3CA%20href%3D%22http%3A%2F%2F52.67.214.160%3A8883%22%20target%3D%22_blank%22%20rel%3D%22noopener%20nofollow%20noreferrer%22%3E52.67.214.160%3A8883%3C%2FA%3E%3C%2FSPAN%3E%3C%2FP%3E%3CP%3E%3CSPAN%3E%3CLI-EMOJI%20id%3D%22lia_anguished-face%22%20title%3D%22%3Aanguished_face%3A%22%3E%3C%2FLI-EMOJI%3E%20MQTT%20event%3A%20CONNACK%20%5B0%5D%20result%3A%200%3C%2FSPAN%3E%3C%2FP%3E%3CP%3E%3CSPAN%3EI%3A%20Subscribing%20to%201%20topic(s)%3C%2FSPAN%3E%3C%2FP%3E%3CP%3E%3CSPAN%3E%3CLI-EMOJI%20id%3D%22lia_anguished-face%22%20title%3D%22%3Aanguished_face%3A%22%3E%3C%2FLI-EMOJI%3E%20MQTT%20event%3A%20SUBACK%20%5B7%5D%20result%3A%200%3C%2FSPAN%3E%3C%2FP%3E%3CP%3E%3CSPAN%3EI%3A%20PUBLISHED%20on%20topic%20%22sdk%2Ftest%2Fjava%22%20%5B%20id%3A%2022435%20qos%3A%200%20%5D%2C%20payload%3A%20343%20B%3C%2FSPAN%3E%3C%2FP%3E%3CP%3E(...)%3C%2FP%3E%3CP%3E%3CSPAN%3EI%3A%20PUBLISHED%20on%20topic%20%22sdk%2Ftest%2Fjava%22%20%5B%20id%3A%2028156%20qos%3A%200%20%5D%2C%20payload%3A%20343%20B%3C%2FSPAN%3E%3C%2FP%3E%3CP%3E%3CSPAN%3E%3CLI-EMOJI%20id%3D%22lia_anguished-face%22%20title%3D%22%3Aanguished_face%3A%22%3E%3C%2FLI-EMOJI%3E%20PHY%200%20is%20down%3C%2FSPAN%3E%3C%2FP%3E%3CP%3E%3CSPAN%3EI%3A%20Link%20is%20down%20%3CSTRONG%3E%26lt%3B------------%20After%20this%2C%20everything%20stops.%20Can't%20debug%2C%20can't%20flash%20using%20CMSIS%20DAP.%20Recover%20only%20with%20power%20cycle.%3C%2FSTRONG%3E%3C%2FSPAN%3E%3C%2FP%3E%3C%2FDIV%3E%3C%2FLINGO-BODY%3E%3CLINGO-SUB%20id%3D%22lingo-sub-2088774%22%20slang%3D%22en-US%22%20mode%3D%22CREATE%22%3ERe%3A%20NXP%20FRDM-k64f%20ethernet%20AWS%20problem%3C%2FLINGO-SUB%3E%3CLINGO-BODY%20id%3D%22lingo-body-2088774%22%20slang%3D%22en-US%22%20mode%3D%22CREATE%22%3E%3CP%3EHello%26nbsp%3B%3CA%20href%3D%22https%3A%2F%2Fcommunity.nxp.com%2Ft5%2Fuser%2Fviewprofilepage%2Fuser-id%2F249203%22%20target%3D%22_blank%22%3E%40RenanStarke%3C%2FA%3E%26nbsp%3B%2C%3C%2FP%3E%0A%3CP%3EI%20just%20received%20the%20reply%20from%20the%20internal%20team.%20The%20said%26nbsp%3Bit%20is%20best%20for%20the%20you%20to%20report%20this%20issue%20in%20the%20upstream%20Zephyr%20repo.%26nbsp%3B%20That%20way%2C%20others%20in%20the%20Zephyr%20Community%20can%20help%20support%20this%20issue%2C%20including%20those%20who%20support%20Zephyr's%20networking%20stack%20and%20the%20AWS%20sample.%26nbsp%3B%20You%20can%20create%20a%20new%20GitHub%20Issue%20at%26nbsp%3B%3CA%20href%3D%22https%3A%2F%2Fgithub.com%2Fzephyrproject-rtos%2Fzephyr%2Fissues%2Fnew%2Fchoose%22%20target%3D%22_blank%22%20rel%3D%22nofollow%20noopener%20noreferrer%22%3Ehttps%3A%2F%2Fgithub.com%2Fzephyrproject-rtos%2Fzephyr%2Fissues%2Fnew%2Fchoose%3C%2FA%3E%26nbsp%3B.%3C%2FP%3E%0A%3CP%3EOnce%20that%20Issue%20is%20created%2C%20NXP%20can%20also%20take%20a%20deeper%20look%20at%20this.%3C%2FP%3E%0A%3CP%3EHope%20it%20can%20help%20you.%3C%2FP%3E%0A%3CP%3EBRs%2C%3C%2FP%3E%0A%3CP%3ECeleste%3C%2FP%3E%0A%3CBR%20%2F%3E%0A%3CP%3E-----------------------------------------------------------------------------------------------------------------------%3CBR%20%2F%3ENote%3A%20If%20this%20post%20answers%20your%20question%2C%20please%20click%20the%20%22ACCEPT%20AS%20SOLUTION%22%20button.%20Thank%20you!%3CBR%20%2F%3E-----------------------------------------------------------------------------------------------------------------------%3C%2FP%3E%3C%2FLINGO-BODY%3E%3CLINGO-SUB%20id%3D%22lingo-sub-2087921%22%20slang%3D%22en-US%22%20mode%3D%22CREATE%22%3ERe%3A%20NXP%20FRDM-k64f%20ethernet%20AWS%20problem%3C%2FLINGO-SUB%3E%3CLINGO-BODY%20id%3D%22lingo-body-2087921%22%20slang%3D%22en-US%22%20mode%3D%22CREATE%22%3E%3CP%3E%3CSPAN%3EThank%20you%20for%20your%20patience.%20I%20have%20reported%20this%20issue%20to%20the%20internal%20team.%20I%20will%20let%20you%20know%20as%20soon%20as%20they%20have%20any%20feedback.%20%3C%2FSPAN%3E%3C%2FP%3E%3C%2FLINGO-BODY%3E%3CLINGO-SUB%20id%3D%22lingo-sub-2087092%22%20slang%3D%22en-US%22%20mode%3D%22CREATE%22%3ERe%3A%20NXP%20FRDM-k64f%20ethernet%20AWS%20problem%3C%2FLINGO-SUB%3E%3CLINGO-BODY%20id%3D%22lingo-body-2087092%22%20slang%3D%22en-US%22%20mode%3D%22CREATE%22%3E%3CP%3EThanks%20for%20your%20information.%20I'm%20a%20bit%20busy%20at%20the%20moment%2C%20so%20there's%20been%20a%20delay%20in%20my%20response.%20Sorry%20for%20the%20inconvenience%20caused.%3CBR%20%2F%3EI'll%20conduct%20the%20tests%20as%20soon%20as%20possible%20and%20keep%20in%20touch%20with%20you.%3C%2FP%3E%3C%2FLINGO-BODY%3E%3CLINGO-SUB%20id%3D%22lingo-sub-2085614%22%20slang%3D%22en-US%22%20mode%3D%22CREATE%22%3ERe%3A%20NXP%20FRDM-k64f%20ethernet%20AWS%20problem%3C%2FLINGO-SUB%3E%3CLINGO-BODY%20id%3D%22lingo-body-2085614%22%20slang%3D%22en-US%22%20mode%3D%22CREATE%22%3EYou%20can%20also%20disable%20TLS%20and%20connect%20the%20sample%20to%20test.mosquito.org%20using%201883%20port.%20Since%20there%20is%20a%20network%20problem%20in%20zephyr%203.7.0%2C%20disabling%20TLS%20also%20triggers%20the%20link%2Fphy%20down.%3C%2FLINGO-BODY%3E%3CLINGO-SUB%20id%3D%22lingo-sub-2084879%22%20slang%3D%22en-US%22%20mode%3D%22CREATE%22%3ERe%3A%20NXP%20FRDM-k64f%20ethernet%20AWS%20problem%3C%2FLINGO-SUB%3E%3CLINGO-BODY%20id%3D%22lingo-body-2084879%22%20slang%3D%22en-US%22%20mode%3D%22CREATE%22%3E%3CP%3EHello%20%3CA%20href%3D%22https%3A%2F%2Fcommunity.nxp.com%2Ft5%2Fuser%2Fviewprofilepage%2Fuser-id%2F237877%22%20target%3D%22_blank%22%3E%40Celeste_Liu%3C%2FA%3E%2C%3C%2FP%3E%3CP%3E%22I'm%20using%20Zephyr%204.1.0%2C%20and%20it%20works%20without%20any%20modification%20or%20porting.%20The%20compiler%20error%20you%20saw%20is%20related%20to%20AWS%20TLS%20certificates.%20Unfortunately%2C%20you%20have%20to%20create%20a%20%22thing%22%20in%20the%20AWS%20IoT%20Core%2C%20place%20the%20certificate%20files%20into%20the%20creds%20folder%2C%20and%20then%20run%20a%20Python%20script%20as%20indicated%20in%20the%20build%20error.%22%3C%2FP%3E%3CP%3ERegarding%20the%20YAML%20file%2C%20I%20think%20it%20lists%20the%20supported%20hardware%2C%20not%20the%20sample%20itself.%22%3C%2FP%3E%3CBR%20%2F%3E%3CBR%20%2F%3E%3C%2FLINGO-BODY%3E%3CLINGO-SUB%20id%3D%22lingo-sub-2083925%22%20slang%3D%22en-US%22%20mode%3D%22CREATE%22%3ERe%3A%20NXP%20FRDM-k64f%20ethernet%20AWS%20problem%3C%2FLINGO-SUB%3E%3CLINGO-BODY%20id%3D%22lingo-body-2083925%22%20slang%3D%22en-US%22%20mode%3D%22CREATE%22%3E%3CP%3EHello%26nbsp%3B%3CA%20href%3D%22https%3A%2F%2Fcommunity.nxp.com%2Ft5%2Fuser%2Fviewprofilepage%2Fuser-id%2F249203%22%20target%3D%22_blank%22%3E%40RenanStarke%3C%2FA%3E%26nbsp%3B%2C%3C%2FP%3E%0A%3CP%3ESorry%20for%20the%20late%20reply.%3C%2FP%3E%0A%3CP%3EI%20have%20updated%20Zephyr%20to%20the%20latest%20version.%20After%20checking%20frdm_k64f.yaml%2C%20it%20seems%20that%20it%20doesn't%20support%20the%20aws_iot_mqtt%20example.%3C%2FP%3E%0A%3CP%3E%3CSPAN%20class%3D%22lia-inline-image-display-wrapper%20lia-image-align-inline%22%20image-alt%3D%22Celeste_Liu_0-1745246373277.png%22%20style%3D%22width%3A%20400px%3B%22%3E%3Cspan%20class%3D%22lia-inline-image-display-wrapper%22%20image-alt%3D%22Celeste_Liu_0-1745246373277.png%22%20style%3D%22width%3A%20400px%3B%22%3E%3Cimg%20src%3D%22https%3A%2F%2Fcommunity.nxp.com%2Ft5%2Fimage%2Fserverpage%2Fimage-id%2F334091iF23390C5C7AC1447%2Fimage-size%2Fmedium%3Fv%3Dv2%26amp%3Bpx%3D400%22%20role%3D%22button%22%20title%3D%22Celeste_Liu_0-1745246373277.png%22%20alt%3D%22Celeste_Liu_0-1745246373277.png%22%20%2F%3E%3C%2Fspan%3E%3C%2FSPAN%3E%3C%2FP%3E%0A%3CP%3EAnd%20there%20will%20be%20error%20messages%20after%20using%20%22west%20build%22.%3C%2FP%3E%0A%3CP%3E%3CSPAN%20class%3D%22lia-inline-image-display-wrapper%20lia-image-align-inline%22%20image-alt%3D%22Celeste_Liu_1-1745246870821.png%22%20style%3D%22width%3A%20400px%3B%22%3E%3Cspan%20class%3D%22lia-inline-image-display-wrapper%22%20image-alt%3D%22Celeste_Liu_1-1745246870821.png%22%20style%3D%22width%3A%20400px%3B%22%3E%3Cimg%20src%3D%22https%3A%2F%2Fcommunity.nxp.com%2Ft5%2Fimage%2Fserverpage%2Fimage-id%2F334092i8DF2263D00E86A2C%2Fimage-size%2Fmedium%3Fv%3Dv2%26amp%3Bpx%3D400%22%20role%3D%22button%22%20title%3D%22Celeste_Liu_1-1745246870821.png%22%20alt%3D%22Celeste_Liu_1-1745246870821.png%22%20%2F%3E%3C%2Fspan%3E%3C%2FSPAN%3E%3C%2FP%3E%0A%3CP%3ESo%2C%20are%20you%20porting%20the%20aws_iot_mqtt%20example%20to%20the%20K64F%20by%20yourself%3F%3C%2FP%3E%0A%3CP%3EBRs%2C%3C%2FP%3E%0A%3CP%3ECeleste%3C%2FP%3E%3C%2FLINGO-BODY%3E%3CLINGO-SUB%20id%3D%22lingo-sub-2080058%22%20slang%3D%22en-US%22%20mode%3D%22CREATE%22%3ERe%3A%20NXP%20FRDM-k64f%20ethernet%20AWS%20problem%3C%2FLINGO-SUB%3E%3CLINGO-BODY%20id%3D%22lingo-body-2080058%22%20slang%3D%22en-US%22%20mode%3D%22CREATE%22%3E%3CP%3EHi%20%3CA%20href%3D%22https%3A%2F%2Fcommunity.nxp.com%2Ft5%2Fuser%2Fviewprofilepage%2Fuser-id%2F237877%22%20target%3D%22_blank%22%3E%40Celeste_Liu%3C%2FA%3E%26nbsp%3B%2C%20thank%20you.%3C%2FP%3E%3CP%3EI'm%20using%20%3CSPAN%3Eaws_iot_mqtt_sample%3C%2FSPAN%3E%20with%20Zephyr%203.7.0%20LTS%20and%20%3CSPAN%3Ezephyr-sdk-0.16.8%3C%2FSPAN%3E.%20The%20problem%20occurs%20when%20the%20sample%20code%20is%20modified%20to%20publish%20a%20static%20string%20every%20minute%2C%20simulating%20our%20application.%3C%2FP%3E%3CP%3E%3CSPAN%3Ewest%20build%20-b%20frdm_k64f%26nbsp%3B%26nbsp%3B%26nbsp%3B%20(without%20any%20modification%20in%20DTS%20nor%20prj.conf)%3C%2FSPAN%3E%3C%2FP%3E%3CP%3EAlthough%20I%20haven't%20tested%20it%20with%20AWS%20using%20MCU%20Expresso%2C%20I%20observed%20that%20with%20Zephyr%204.1.0%2C%20the%20Ethernet%20connection%20is%20lost%20after%20prolonged%20operation%2C%20but%20the%20MCU%20clock%20and%20PHY%20remain%20operational.%3C%2FP%3E%3C%2FLINGO-BODY%3E%3CLINGO-SUB%20id%3D%22lingo-sub-2079769%22%20slang%3D%22en-US%22%20mode%3D%22CREATE%22%3ERe%3A%20NXP%20FRDM-k64f%20ethernet%20AWS%20problem%3C%2FLINGO-SUB%3E%3CLINGO-BODY%20id%3D%22lingo-body-2079769%22%20slang%3D%22en-US%22%20mode%3D%22CREATE%22%3E%3CP%3EHello%26nbsp%3B%3CA%20href%3D%22https%3A%2F%2Fcommunity.nxp.com%2Ft5%2Fuser%2Fviewprofilepage%2Fuser-id%2F249203%22%20target%3D%22_blank%22%3E%40RenanStarke%3C%2FA%3E%26nbsp%3B%2C%3C%2FP%3E%0A%3CP%3EThanks%20for%20your%20post.%20Which%20example%20demo%20you%20are%20using%3F%3C%2FP%3E%0A%3CP%3ECould%20you%20please%20help%20me%20check%20whether%20the%20same%20error%20will%20occur%20if%20you%20use%20the%20baremetal%20AWS%20IOT%20project%20in%20%3CA%20href%3D%22https%3A%2F%2Fmcuxpresso.nxp.com%2Fen%2Fselect%22%20target%3D%22_blank%22%20rel%3D%22nofollow%20noopener%20noreferrer%22%3ESelect%20Board%20%7C%20MCUXpresso%20SDK%20Builder%3C%2FA%3E%20instead%20of%20the%20Zephyr%20project%3F%3CBR%20%2F%3EWould%20it%20be%20convenient%20for%20you%20to%20tell%20me%20the%20detailed%20test%20steps%20so%20as%20to%20help%20me%20reproduce%20your%20problem%3F%3C%2FP%3E%0A%3CP%3EBRs%2C%3C%2FP%3E%0A%3CP%3ECeleste%3C%2FP%3E%3C%2FLINGO-BODY%3E