By default, FRDM-KW36 board includes a 32MHz XTAL (YI) as shown in Figure 1 but there are cases where a 26MHz XTAL is needed instead of 32MHz XTAL for FRDM-KW36 or a custom KW36 board.

Figure 1. 32MHz XTAL from FRDM-KW36 schematics
Wireless connectivity demos from FRDM-KW36 Sofware Development Kit are configured to run with a 32MHz XTAL by default, but it's very easy to modify the software to operate with a 26MHz XTAL.
Follow next steps to configure a FRDM-KW36 wireless connectivity demo to operate with a 26MHz XTAL:
1. In clock_config.h file, change BOARD_XTAL0_CLK_HZ define from 32000000U to 26000000U as shown in Figure 2.

Figure 2. BOARD_XTAL0_CLK_HZ define in clock_config.h
2. Add RF_OSC_26MHZ=1 line in preprocessor:
If using IAR IDE:
- Right click on your project, then click options (Figure 3).

Figure 3. IAR project options
- Go to C/C++ Compiler tab, then Preprocessor, and add RF_OSC_26MHZ=1 line in defined symbols window (Figure 4).

Figure 4. IAR Preprocessor
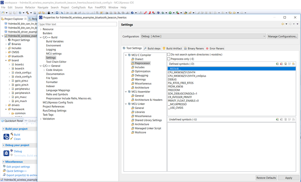
If using MCUXpresso IDE:
- Right click on your project, select Properties, go to Settings under C/C++ Build, then Preprocessor under MCU C Compiler (Figure 5).

Figure 5. MCUXpresso Preprocessor
- Click on add button from Defined symbols, write RF_OSC_26MHZ=1 and click OK to finish (Figure 6).

Figure 6. MCUXpresso Defined symbols
To finish, re-compile your project and it will be ready to operate with a 26MHz XTAL.
FRDM-KW36 SDK can be downloaded from the MCUXpresso webpage.