SPI configuration

キャンセル
次の結果を表示 
表示  限定  | 次の代わりに検索 
もしかして: 

SPI configuration

702件の閲覧回数
Vamshi_
Contributor II

Hii,

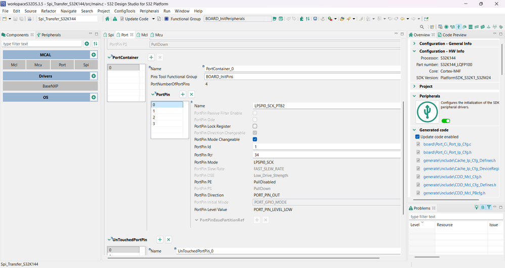
  I am using s32K144 EVAL board and I am unable to understand the SPI config and map them, can anybody help me to understand how to map the SPI in S23 IDE, I have been trying to do it from past 3 days and this is so far i have got. My task is simple to perform communication between slave and master.

 

 

 

Pin mappingPin mappingClock settingClock settingSpi config_Pic1Spi config_Pic1Spi config_Pic2Spi config_Pic2Spi config_Pic3Spi config_Pic3Spi config_Pic4Spi config_Pic4Spi config_Pic5Spi config_Pic5Spi config_Pic6Spi config_Pic6Spi config_Pic7Spi config_Pic7

0 件の賞賛
返信
1 返信

656件の閲覧回数
Robin_Shen
NXP TechSupport
NXP TechSupport

Hi

Did you read the description.txt of S32K1 RTD example Spi_Transfer_S32K144?  

Please also read:
RTD_SPI_UM.pdf
RTD_SPI_IM.pdf
C:\NXP\S32DS.3.6.0\S32DS\software\PlatformSDK_S32K1_S32M24\RTD\Spi_TS_T40D2M30I0R0\doc

Best Regards,
Robin
-------------------------------------------------------------------------------
Note:
- If this post answers your question, please click the "ACCEPT AS SOLUTION" button. Thank you!

- We are following threads for 7 weeks after the last post, later replies are ignored
Please open a new thread and refer to the closed one, if you have a related question at a later point in time.
-------------------------------------------------------------------------------

0 件の賞賛
返信
%3CLINGO-SUB%20id%3D%22lingo-sub-2200393%22%20slang%3D%22en-US%22%20mode%3D%22CREATE%22%3ESPI%20%E8%A8%AD%E5%AE%9A%3C%2FLINGO-SUB%3E%3CLINGO-BODY%20id%3D%22lingo-body-2200393%22%20slang%3D%22en-US%22%20mode%3D%22CREATE%22%3E%3CP%3E%E3%81%93%E3%82%93%E3%81%AB%E3%81%A1%E3%81%AF%E3%80%81%3C%2FP%3E%3CP%3E%E7%A7%81%E3%81%AF%20s32K144%20EVAL%20%E3%83%9C%E3%83%BC%E3%83%89%E3%82%92%E4%BD%BF%E7%94%A8%E3%81%97%E3%81%A6%E3%81%84%E3%81%BE%E3%81%99%E3%81%8C%E3%80%81SPI%20%E6%A7%8B%E6%88%90%E3%82%92%E7%90%86%E8%A7%A3%E3%81%97%E3%81%A6%E3%83%9E%E3%83%83%E3%83%97%E3%81%99%E3%82%8B%E3%81%93%E3%81%A8%E3%81%8C%E3%81%A7%E3%81%8D%E3%81%BE%E3%81%9B%E3%82%93%E3%80%82S23%20IDE%20%E3%81%A7%20SPI%20%E3%82%92%E3%83%9E%E3%83%83%E3%83%97%E3%81%99%E3%82%8B%E6%96%B9%E6%B3%95%E3%82%92%E7%90%86%E8%A7%A3%E3%81%99%E3%82%8B%E3%81%AE%E3%82%92%E6%89%8B%E4%BC%9D%E3%81%A3%E3%81%A6%E3%81%8F%E3%82%8C%E3%82%8B%E4%BA%BA%E3%81%AF%E3%81%84%E3%81%BE%E3%81%9B%E3%82%93%E3%81%8B%E3%80%82%E9%81%8E%E5%8E%BB%203%20%E6%97%A5%E9%96%93%E3%81%93%E3%82%8C%E3%82%92%E5%AE%9F%E8%A1%8C%E3%81%97%E3%82%88%E3%81%86%E3%81%A8%E3%81%97%E3%81%A6%E3%81%84%E3%81%BE%E3%81%99%E3%81%8C%E3%80%81%E3%81%93%E3%82%8C%E3%81%BE%E3%81%A7%E3%81%AE%E3%81%A8%E3%81%93%E3%82%8D%E3%81%93%E3%82%8C%E3%81%8C%E7%A7%81%E3%81%AE%E5%BE%97%E3%81%9F%E3%82%82%E3%81%AE%E3%81%A7%E3%81%99%E3%80%82%E7%A7%81%E3%81%AE%E4%BB%95%E4%BA%8B%E3%81%AF%E3%82%B9%E3%83%AC%E3%83%BC%E3%83%96%E3%81%A8%E3%83%9E%E3%82%B9%E3%82%BF%E3%83%BC%E9%96%93%E3%81%AE%E9%80%9A%E4%BF%A1%E3%82%92%E5%AE%9F%E8%A1%8C%E3%81%99%E3%82%8B%E3%81%A8%E3%81%84%E3%81%86%E5%8D%98%E7%B4%94%E3%81%AA%E3%82%82%E3%81%AE%E3%81%A7%E3%81%99%E3%80%82%3C%2FP%3E%3CBR%20%2F%3E%3CBR%20%2F%3E%3CBR%20%2F%3E%3CP%3E%3CSPAN%20class%3D%22lia-inline-image-display-wrapper%20lia-image-align-inline%22%20image-alt%3D%22Pin%20mapping%22%20style%3D%22width%3A%20999px%3B%22%3E%3Cspan%20class%3D%22lia-inline-image-display-wrapper%22%20image-alt%3D%22Pin%20mapping%22%20style%3D%22width%3A%20999px%3B%22%3E%3Cimg%20src%3D%22https%3A%2F%2Fcommunity.nxp.com%2Ft5%2Fimage%2Fserverpage%2Fimage-id%2F364334i6E6B8A38F23B9882%2Fimage-size%2Flarge%3Fv%3Dv2%26amp%3Bpx%3D999%22%20role%3D%22button%22%20title%3D%22Screenshot%202025-11-07%20054535.png%22%20alt%3D%22Pin%20mapping%22%20%2F%3E%3Cspan%20class%3D%22lia-inline-image-caption%22%20onclick%3D%22event.preventDefault()%3B%22%3EPin%20mapping%3C%2Fspan%3E%3C%2Fspan%3E%3CSPAN%20class%3D%22lia-inline-image-caption%22%20onclick%3D%22event.preventDefault()%3B%22%3E%E3%83%94%E3%83%B3%E3%83%9E%E3%83%83%E3%83%94%E3%83%B3%E3%82%B0%3C%2FSPAN%3E%3C%2FSPAN%3E%3CSPAN%20class%3D%22lia-inline-image-display-wrapper%20lia-image-align-inline%22%20image-alt%3D%22Clock%20setting%22%20style%3D%22width%3A%20999px%3B%22%3E%3Cspan%20class%3D%22lia-inline-image-display-wrapper%22%20image-alt%3D%22Clock%20setting%22%20style%3D%22width%3A%20999px%3B%22%3E%3Cimg%20src%3D%22https%3A%2F%2Fcommunity.nxp.com%2Ft5%2Fimage%2Fserverpage%2Fimage-id%2F364335i3D292FB73EE1B08E%2Fimage-size%2Flarge%3Fv%3Dv2%26amp%3Bpx%3D999%22%20role%3D%22button%22%20title%3D%22Screenshot%202025-11-07%20054601.png%22%20alt%3D%22Clock%20setting%22%20%2F%3E%3Cspan%20class%3D%22lia-inline-image-caption%22%20onclick%3D%22event.preventDefault()%3B%22%3EClock%20setting%3C%2Fspan%3E%3C%2Fspan%3E%3CSPAN%20class%3D%22lia-inline-image-caption%22%20onclick%3D%22event.preventDefault()%3B%22%3E%E6%99%82%E8%A8%88%E3%81%AE%E8%A8%AD%E5%AE%9A%3C%2FSPAN%3E%3C%2FSPAN%3E%3CSPAN%20class%3D%22lia-inline-image-display-wrapper%20lia-image-align-inline%22%20image-alt%3D%22Spi%20config_Pic1%22%20style%3D%22width%3A%20999px%3B%22%3E%3Cspan%20class%3D%22lia-inline-image-display-wrapper%22%20image-alt%3D%22Spi%20config_Pic1%22%20style%3D%22width%3A%20999px%3B%22%3E%3Cimg%20src%3D%22https%3A%2F%2Fcommunity.nxp.com%2Ft5%2Fimage%2Fserverpage%2Fimage-id%2F364336i8F8108CDD395EB70%2Fimage-size%2Flarge%3Fv%3Dv2%26amp%3Bpx%3D999%22%20role%3D%22button%22%20title%3D%22Screenshot%202025-11-07%20054624.png%22%20alt%3D%22Spi%20config_Pic1%22%20%2F%3E%3Cspan%20class%3D%22lia-inline-image-caption%22%20onclick%3D%22event.preventDefault()%3B%22%3ESpi%20config_Pic1%3C%2Fspan%3E%3C%2Fspan%3E%3CSPAN%20class%3D%22lia-inline-image-caption%22%20onclick%3D%22event.preventDefault()%3B%22%3ESpi%20config_Pic1%3C%2FSPAN%3E%3C%2FSPAN%3E%20%3CSPAN%20class%3D%22lia-inline-image-display-wrapper%20lia-image-align-inline%22%20image-alt%3D%22Spi%20config_Pic2%22%20style%3D%22width%3A%20999px%3B%22%3E%3Cspan%20class%3D%22lia-inline-image-display-wrapper%22%20image-alt%3D%22Spi%20config_Pic2%22%20style%3D%22width%3A%20999px%3B%22%3E%3Cimg%20src%3D%22https%3A%2F%2Fcommunity.nxp.com%2Ft5%2Fimage%2Fserverpage%2Fimage-id%2F364337iC578B1DB918A3B25%2Fimage-size%2Flarge%3Fv%3Dv2%26amp%3Bpx%3D999%22%20role%3D%22button%22%20title%3D%22Screenshot%202025-11-07%20054648.png%22%20alt%3D%22Spi%20config_Pic2%22%20%2F%3E%3Cspan%20class%3D%22lia-inline-image-caption%22%20onclick%3D%22event.preventDefault()%3B%22%3ESpi%20config_Pic2%3C%2Fspan%3E%3C%2Fspan%3E%3CSPAN%20class%3D%22lia-inline-image-caption%22%20onclick%3D%22event.preventDefault()%3B%22%3ESpi%20config_Pic2%3C%2FSPAN%3E%3C%2FSPAN%3E%20%3CSPAN%20class%3D%22lia-inline-image-display-wrapper%20lia-image-align-inline%22%20image-alt%3D%22Spi%20config_Pic3%22%20style%3D%22width%3A%20999px%3B%22%3E%3Cspan%20class%3D%22lia-inline-image-display-wrapper%22%20image-alt%3D%22Spi%20config_Pic3%22%20style%3D%22width%3A%20999px%3B%22%3E%3Cimg%20src%3D%22https%3A%2F%2Fcommunity.nxp.com%2Ft5%2Fimage%2Fserverpage%2Fimage-id%2F364338i980B6CA79C598734%2Fimage-size%2Flarge%3Fv%3Dv2%26amp%3Bpx%3D999%22%20role%3D%22button%22%20title%3D%22Screenshot%202025-11-07%20054701.png%22%20alt%3D%22Spi%20config_Pic3%22%20%2F%3E%3Cspan%20class%3D%22lia-inline-image-caption%22%20onclick%3D%22event.preventDefault()%3B%22%3ESpi%20config_Pic3%3C%2Fspan%3E%3C%2Fspan%3E%3CSPAN%20class%3D%22lia-inline-image-caption%22%20onclick%3D%22event.preventDefault()%3B%22%3ESpi%20config_Pic3%3C%2FSPAN%3E%3C%2FSPAN%3E%20%3CSPAN%20class%3D%22lia-inline-image-display-wrapper%20lia-image-align-inline%22%20image-alt%3D%22Spi%20config_Pic4%22%20style%3D%22width%3A%20999px%3B%22%3E%3Cspan%20class%3D%22lia-inline-image-display-wrapper%22%20image-alt%3D%22Spi%20config_Pic4%22%20style%3D%22width%3A%20999px%3B%22%3E%3Cimg%20src%3D%22https%3A%2F%2Fcommunity.nxp.com%2Ft5%2Fimage%2Fserverpage%2Fimage-id%2F364339i3DA6AA6E4D928A50%2Fimage-size%2Flarge%3Fv%3Dv2%26amp%3Bpx%3D999%22%20role%3D%22button%22%20title%3D%22Screenshot%202025-11-07%20054710.png%22%20alt%3D%22Spi%20config_Pic4%22%20%2F%3E%3Cspan%20class%3D%22lia-inline-image-caption%22%20onclick%3D%22event.preventDefault()%3B%22%3ESpi%20config_Pic4%3C%2Fspan%3E%3C%2Fspan%3E%3CSPAN%20class%3D%22lia-inline-image-caption%22%20onclick%3D%22event.preventDefault()%3B%22%3ESpi%20config_Pic4%3C%2FSPAN%3E%3C%2FSPAN%3E%20%3CSPAN%20class%3D%22lia-inline-image-display-wrapper%20lia-image-align-inline%22%20image-alt%3D%22Spi%20config_Pic5%22%20style%3D%22width%3A%20999px%3B%22%3E%3Cspan%20class%3D%22lia-inline-image-display-wrapper%22%20image-alt%3D%22Spi%20config_Pic5%22%20style%3D%22width%3A%20999px%3B%22%3E%3Cimg%20src%3D%22https%3A%2F%2Fcommunity.nxp.com%2Ft5%2Fimage%2Fserverpage%2Fimage-id%2F364340i631DACCE897161AC%2Fimage-size%2Flarge%3Fv%3Dv2%26amp%3Bpx%3D999%22%20role%3D%22button%22%20title%3D%22Screenshot%202025-11-07%20054720.png%22%20alt%3D%22Spi%20config_Pic5%22%20%2F%3E%3Cspan%20class%3D%22lia-inline-image-caption%22%20onclick%3D%22event.preventDefault()%3B%22%3ESpi%20config_Pic5%3C%2Fspan%3E%3C%2Fspan%3E%3CSPAN%20class%3D%22lia-inline-image-caption%22%20onclick%3D%22event.preventDefault()%3B%22%3ESpi%20config_Pic5%3C%2FSPAN%3E%3C%2FSPAN%3E%20%3CSPAN%20class%3D%22lia-inline-image-display-wrapper%20lia-image-align-inline%22%20image-alt%3D%22Spi%20config_Pic6%22%20style%3D%22width%3A%20999px%3B%22%3E%3Cspan%20class%3D%22lia-inline-image-display-wrapper%22%20image-alt%3D%22Spi%20config_Pic6%22%20style%3D%22width%3A%20999px%3B%22%3E%3Cimg%20src%3D%22https%3A%2F%2Fcommunity.nxp.com%2Ft5%2Fimage%2Fserverpage%2Fimage-id%2F364341iBB9859586F5B3BC4%2Fimage-size%2Flarge%3Fv%3Dv2%26amp%3Bpx%3D999%22%20role%3D%22button%22%20title%3D%22Screenshot%202025-11-07%20054741.png%22%20alt%3D%22Spi%20config_Pic6%22%20%2F%3E%3Cspan%20class%3D%22lia-inline-image-caption%22%20onclick%3D%22event.preventDefault()%3B%22%3ESpi%20config_Pic6%3C%2Fspan%3E%3C%2Fspan%3E%3CSPAN%20class%3D%22lia-inline-image-caption%22%20onclick%3D%22event.preventDefault()%3B%22%3ESpi%20config_Pic6%3C%2FSPAN%3E%3C%2FSPAN%3E%20%3CSPAN%20class%3D%22lia-inline-image-display-wrapper%20lia-image-align-inline%22%20image-alt%3D%22Spi%20config_Pic7%22%20style%3D%22width%3A%20999px%3B%22%3E%3Cspan%20class%3D%22lia-inline-image-display-wrapper%22%20image-alt%3D%22Spi%20config_Pic7%22%20style%3D%22width%3A%20999px%3B%22%3E%3Cimg%20src%3D%22https%3A%2F%2Fcommunity.nxp.com%2Ft5%2Fimage%2Fserverpage%2Fimage-id%2F364342i512FFE017684A9E7%2Fimage-size%2Flarge%3Fv%3Dv2%26amp%3Bpx%3D999%22%20role%3D%22button%22%20title%3D%22Screenshot%202025-11-07%20054753.png%22%20alt%3D%22Spi%20config_Pic7%22%20%2F%3E%3Cspan%20class%3D%22lia-inline-image-caption%22%20onclick%3D%22event.preventDefault()%3B%22%3ESpi%20config_Pic7%3C%2Fspan%3E%3C%2Fspan%3E%3CSPAN%20class%3D%22lia-inline-image-caption%22%20onclick%3D%22event.preventDefault()%3B%22%3ESpi%20config_Pic7%3C%2FSPAN%3E%3C%2FSPAN%3E%3C%2FP%3E%3C%2FLINGO-BODY%3E%3CLINGO-SUB%20id%3D%22lingo-sub-2200663%22%20slang%3D%22en-US%22%20mode%3D%22CREATE%22%20translate%3D%22no%22%3ERe%3A%20SPI%20configuration%3C%2FLINGO-SUB%3E%3CLINGO-BODY%20id%3D%22lingo-body-2200663%22%20slang%3D%22en-US%22%20mode%3D%22CREATE%22%3E%3CP%3E%E3%83%8F%E3%82%A4%3C%2FP%3E%0A%3CP%3ES32K1%20RTD%20%E3%81%AE%E4%BE%8B%20Spi_Transfer_S32K144%20%E3%81%AE%20description.txt%20%E3%82%92%E8%AA%AD%E3%81%BF%E3%81%BE%E3%81%97%E3%81%9F%E3%81%8B%3F%3C%2FP%3E%0A%3CP%3E%E3%81%93%E3%81%A1%E3%82%89%E3%82%82%E3%81%8A%E8%AA%AD%E3%81%BF%E3%81%8F%E3%81%A0%E3%81%95%E3%81%84%3A%3CBR%20%2F%3E%20RTD_SPI_UM.pdf%3CBR%20%2F%3ERTD_SPI_IM.pdf%3CBR%20%2F%3EC%3A%5CNXP%5CS32DS.3.6.0%5CS32DS%5C%E3%82%BD%E3%83%95%E3%83%88%E3%82%A6%E3%82%A7%E3%82%A2%5C%E3%83%97%E3%83%A9%E3%83%83%E3%83%88%E3%83%95%E3%82%A9%E3%83%BC%E3%83%A0SDK_S32K1_S32M24%5CRTD%5CSpi_TS_T40D2M30I0R0%5C%E3%83%89%E3%82%AD%E3%83%A5%E3%83%A1%E3%83%B3%E3%83%88%3C%2FP%3E%0A%3CP%3E%E3%82%88%E3%82%8D%E3%81%97%E3%81%8F%E3%81%8A%E9%A1%98%E3%81%84%E3%81%97%E3%81%BE%E3%81%99%E3%80%81%3CBR%20%2F%3E%E3%83%AD%E3%83%93%E3%83%B3%3CBR%20%2F%3E---------------------------------------------------------------------------------%3CBR%20%2F%3E%E6%B3%A8%E8%A8%98%EF%BC%9A%3CBR%20%2F%3E%20-%20%E3%81%93%E3%81%AE%E6%8A%95%E7%A8%BF%E3%81%8C%E3%81%82%E3%81%AA%E3%81%9F%E3%81%AE%E8%B3%AA%E5%95%8F%E3%81%B8%E3%81%AE%E5%9B%9E%E7%AD%94%E3%81%A7%E3%81%82%E3%82%8B%E5%A0%B4%E5%90%88%E3%81%AF%E3%80%81%E3%80%8C%E8%A7%A3%E6%B1%BA%E7%AD%96%E3%81%A8%E3%81%97%E3%81%A6%E6%89%BF%E8%AA%8D%E3%80%8D%E3%83%9C%E3%82%BF%E3%83%B3%E3%82%92%E3%82%AF%E3%83%AA%E3%83%83%E3%82%AF%E3%81%97%E3%81%A6%E3%81%8F%E3%81%A0%E3%81%95%E3%81%84%E3%80%82%E3%81%82%E3%82%8A%E3%81%8C%E3%81%A8%E3%81%86%EF%BC%81%3C%2FP%3E%0A%3CP%3E-%20Thread%E3%81%AF%E6%9C%80%E5%BE%8C%E3%81%AE%E6%8A%95%E7%A8%BF%E3%81%8B%E3%82%897%E9%80%B1%E9%96%93%E3%83%95%E3%82%A9%E3%83%AD%E3%83%BC%E3%81%95%E3%82%8C%E3%81%BE%E3%81%99%E3%80%82%E3%81%9D%E3%82%8C%E4%BB%A5%E9%99%8D%E3%81%AE%E8%BF%94%E4%BF%A1%E3%81%AF%E7%84%A1%E8%A6%96%E3%81%95%E3%82%8C%E3%81%BE%E3%81%99%E3%80%82%3CBR%20%2F%3E%E5%BE%8C%E3%81%BB%E3%81%A9%E9%96%A2%E9%80%A3%E3%81%99%E3%82%8B%E8%B3%AA%E5%95%8F%E3%81%8C%E3%81%82%E3%82%8B%E5%A0%B4%E5%90%88%E3%81%AF%E3%80%81%E6%96%B0%E3%81%97%E3%81%84Thread%E3%82%92%E9%96%8B%E3%81%84%E3%81%A6%E3%80%81%E9%96%89%E3%81%98%E3%81%9FThread%E3%82%92%E5%8F%82%E7%85%A7%E3%81%97%E3%81%A6%E3%81%8F%E3%81%A0%E3%81%95%E3%81%84%E3%80%82%3CBR%20%2F%3E---------------------------------------------------------------------------------%3C%2FP%3E%3C%2FLINGO-BODY%3E