Purpose of Peripheral Clock Enable in Power Module when Clock Configurations exist?

取消
显示结果 
显示  仅  | 搜索替代 
您的意思是: 

Purpose of Peripheral Clock Enable in Power Module when Clock Configurations exist?

671 次查看
himonkoch
Contributor III

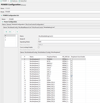
I have found this setting called Peripheral Clock Enable in the POWER Module, which looks like the following:

himonkoch_0-1727328681886.png

My question is: how does this setting work? Why does it exist when Clock Configuration from CLOCK Module enables the clocks anyway? How does it work differently?

 

S32K312EVB-Q172 

标记 (1)
0 项奖励
回复
1 回复

644 次查看
VaneB
NXP TechSupport
NXP TechSupport

Hi @himonkoch 

The POWER component can be used to configure different working modes. S32K3 has different working modes to adapt to different power consumption situations. For example, when you configure the clock, the default is RUN mode. This means that if your application does not have low power consumption requirements, you do not need to configure the POWER component.

Check section 3.6.2 (MCU Mode Management) of the User Manual for the S32K3 MCU Driver provided with the RTDs. This document provide details about the MCU driver (limitations, HW and SW requirements, usage, configurations, etc.)that might be useful to you. These can be found, for example: C:\NXP\SW32K3_RTD_R21-11_3.0.0_P07\eclipse\plugins\Mcu_TS_T40D34M30I0R0\doc.

 

BR, VaneB

0 项奖励
回复