Hi @Julián_AragónM ,
apologies for replying so late, as i did not have the EVB at hand. The measurements were made on a custom board at the TX pin directly, so before the transceiver.
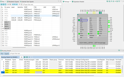
I tried modifying the CAN_PAL example to use CAN1 on Pins PTC6 and PTC7 (which are the ones used on the custom board) and ran it on the EVB.
When pushing the buttons on the unmodified program the messages are sent correctly. However with the modifications the TX Pin (PTC7, measured at J5) simply stays high now.


The only changes i did were in the Configuration Tools, the code in main.c is left unmodified.
Regards,
Fabian