FLEXIO MODULE

キャンセル
次の結果を表示 
表示  限定  | 次の代わりに検索 
もしかして: 

FLEXIO MODULE

847件の閲覧回数
piyush1
Contributor III

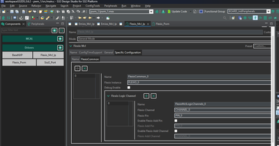
piyush1_0-1753168742416.png

Here explain me every parameter of this module and how to configure it.....specially WHAT DOES IT MEAN BY Flexio channel ??? like which channel and what

0 件の賞賛
返信
3 返答(返信)

831件の閲覧回数
PetrS
NXP TechSupport
NXP TechSupport

Hi,

please refer to below training material, which can address questions for FlexIO_MCL component
https://www.nxp.com/webapp/Download?colCode=16_S32K3XX_COMMUNICATION_MODULES_FLEXIO_WITH_RTD

BR, Petr

0 件の賞賛
返信

801件の閲覧回数
piyush1
Contributor III
hello brother...than you for for providing Flexio training module........can you please provide me all the training modules with RTD related s32k311 or s32k3xx
0 件の賞賛
返信

792件の閲覧回数
PetrS
NXP TechSupport
NXP TechSupport

Hi,

this is from device web page directly, there are few other training material, nothing more is available.

PetrS_0-1753251542173.png

BR, Petr

0 件の賞賛
返信
%3CLINGO-SUB%20id%3D%22lingo-sub-2138079%22%20slang%3D%22en-US%22%20mode%3D%22CREATE%22%3E%E3%83%95%E3%83%AC%E3%82%AD%E3%82%B7%E3%82%AA%E3%83%A2%E3%82%B8%E3%83%A5%E3%83%BC%E3%83%AB%3C%2FLINGO-SUB%3E%3CLINGO-BODY%20id%3D%22lingo-body-2138079%22%20slang%3D%22en-US%22%20mode%3D%22CREATE%22%3E%3CP%3E%3CSPAN%20class%3D%22lia-inline-image-display-wrapper%20lia-image-align-inline%22%20image-alt%3D%22piyush1_0-1753168742416.png%22%20style%3D%22width%3A%20400px%3B%22%3E%3Cspan%20class%3D%22lia-inline-image-display-wrapper%22%20image-alt%3D%22piyush1_0-1753168742416.png%22%20style%3D%22width%3A%20400px%3B%22%3E%3Cimg%20src%3D%22https%3A%2F%2Fcommunity.nxp.com%2Ft5%2Fimage%2Fserverpage%2Fimage-id%2F348737i5AEBAAEAC84360E9%2Fimage-size%2Fmedium%3Fv%3Dv2%26amp%3Bpx%3D400%22%20role%3D%22button%22%20title%3D%22piyush1_0-1753168742416.png%22%20alt%3D%22piyush1_0-1753168742416.png%22%20%2F%3E%3C%2Fspan%3E%3C%2FSPAN%3E%3C%2FP%3E%3CP%3E%E3%81%93%E3%81%93%E3%81%A7%E3%80%81%E3%81%93%E3%81%AE%E3%83%A2%E3%82%B8%E3%83%A5%E3%83%BC%E3%83%AB%E3%81%AE%E3%81%99%E3%81%B9%E3%81%A6%E3%81%AE%E3%83%91%E3%83%A9%E3%83%A1%E3%83%BC%E3%82%BF%E3%81%A8%E3%81%9D%E3%81%AE%E8%A8%AD%E5%AE%9A%E6%96%B9%E6%B3%95%E3%82%92%E8%AA%AC%E6%98%8E%E3%81%97%E3%81%A6%E3%81%8F%E3%81%A0%E3%81%95%E3%81%84%E3%80%82%E7%89%B9%E3%81%AB%E3%80%81Flexio%E3%83%81%E3%83%A3%E3%83%8D%E3%83%AB%E3%81%A8%E3%81%AF%E3%81%A9%E3%81%86%E3%81%84%E3%81%86%E6%84%8F%E5%91%B3%E3%81%A7%E3%81%99%E3%81%8B%EF%BC%9F%E3%81%A9%E3%81%AE%E3%83%81%E3%83%A3%E3%83%8D%E3%83%AB%E3%81%A8%E4%BD%95%E3%81%A7%E3%81%99%E3%81%8B%EF%BC%9F%3C%2FP%3E%3C%2FLINGO-BODY%3E%3CLINGO-SUB%20id%3D%22lingo-sub-2139011%22%20slang%3D%22en-US%22%20mode%3D%22CREATE%22%20translate%3D%22no%22%3ERe%3A%20FLEXIO%20MODULE%3C%2FLINGO-SUB%3E%3CLINGO-BODY%20id%3D%22lingo-body-2139011%22%20slang%3D%22en-US%22%20mode%3D%22CREATE%22%3E%3CP%3E%E3%81%93%E3%82%93%E3%81%AB%E3%81%A1%E3%81%AF%E3%80%81%3C%2FP%3E%0A%3CP%3E%E3%81%93%E3%82%8C%E3%81%AF%E3%83%87%E3%83%90%E3%82%A4%E3%82%B9%E3%81%AE%20Web%20%E3%83%9A%E3%83%BC%E3%82%B8%E3%81%8B%E3%82%89%E7%9B%B4%E6%8E%A5%E5%8F%96%E5%BE%97%E3%81%97%E3%81%9F%E3%82%82%E3%81%AE%E3%81%A7%E3%80%81%E4%BB%96%E3%81%AE%E3%83%88%E3%83%AC%E3%83%BC%E3%83%8B%E3%83%B3%E3%82%B0%20%E3%83%9E%E3%83%86%E3%83%AA%E3%82%A2%E3%83%AB%E3%81%AF%E3%81%BB%E3%81%A8%E3%82%93%E3%81%A9%E3%81%AA%E3%81%8F%E3%80%81%E3%81%93%E3%82%8C%E4%BB%A5%E4%B8%8A%E5%88%A9%E7%94%A8%E3%81%A7%E3%81%8D%E3%82%8B%E3%82%82%E3%81%AE%E3%81%AF%E3%81%82%E3%82%8A%E3%81%BE%E3%81%9B%E3%82%93%E3%80%82%3C%2FP%3E%0A%3CP%3E%3CSPAN%20class%3D%22lia-inline-image-display-wrapper%20lia-image-align-inline%22%20image-alt%3D%22PetrS_0-1753251542173.png%22%20style%3D%22width%3A%20400px%3B%22%3E%3Cspan%20class%3D%22lia-inline-image-display-wrapper%22%20image-alt%3D%22PetrS_0-1753251542173.png%22%20style%3D%22width%3A%20400px%3B%22%3E%3Cimg%20src%3D%22https%3A%2F%2Fcommunity.nxp.com%2Ft5%2Fimage%2Fserverpage%2Fimage-id%2F348994i41D02B745E53048A%2Fimage-size%2Fmedium%3Fv%3Dv2%26amp%3Bpx%3D400%22%20role%3D%22button%22%20title%3D%22PetrS_0-1753251542173.png%22%20alt%3D%22PetrS_0-1753251542173.png%22%20%2F%3E%3C%2Fspan%3E%3C%2FSPAN%3E%3C%2FP%3E%0A%3CP%3EBR%E3%80%81%E3%83%9A%E3%83%88%E3%83%AB%3C%2FP%3E%3C%2FLINGO-BODY%3E%3CLINGO-SUB%20id%3D%22lingo-sub-2138919%22%20slang%3D%22en-US%22%20mode%3D%22CREATE%22%20translate%3D%22no%22%3ERe%3A%20FLEXIO%20MODULE%3C%2FLINGO-SUB%3E%3CLINGO-BODY%20id%3D%22lingo-body-2138919%22%20slang%3D%22en-US%22%20mode%3D%22CREATE%22%3E%E3%81%93%E3%82%93%E3%81%AB%E3%81%A1%E3%81%AF%E3%80%81%E5%85%84%E5%BC%9F%E3%80%82Flexio%20%E3%83%88%E3%83%AC%E3%83%BC%E3%83%8B%E3%83%B3%E3%82%B0%20%E3%83%A2%E3%82%B8%E3%83%A5%E3%83%BC%E3%83%AB%E3%82%92%E6%8F%90%E4%BE%9B%E3%81%97%E3%81%A6%E3%81%84%E3%81%9F%E3%81%A0%E3%81%8D%E3%81%82%E3%82%8A%E3%81%8C%E3%81%A8%E3%81%86%E3%81%94%E3%81%96%E3%81%84%E3%81%BE%E3%81%99%E3%80%82RTD%20%E9%96%A2%E9%80%A3%E3%81%AE%20s32k311%20%E3%81%BE%E3%81%9F%E3%81%AF%20s32k3xx%20%E3%81%AE%E3%81%99%E3%81%B9%E3%81%A6%E3%81%AE%E3%83%88%E3%83%AC%E3%83%BC%E3%83%8B%E3%83%B3%E3%82%B0%20%E3%83%A2%E3%82%B8%E3%83%A5%E3%83%BC%E3%83%AB%E3%82%92%E6%8F%90%E4%BE%9B%E3%81%97%E3%81%A6%E3%81%84%E3%81%9F%E3%81%A0%E3%81%91%E3%81%BE%E3%81%99%E3%81%8B%E3%80%82%3C%2FLINGO-BODY%3E%3CLINGO-SUB%20id%3D%22lingo-sub-2138434%22%20slang%3D%22en-US%22%20mode%3D%22CREATE%22%20translate%3D%22no%22%3ERe%3A%20FLEXIO%20MODULE%3C%2FLINGO-SUB%3E%3CLINGO-BODY%20id%3D%22lingo-body-2138434%22%20slang%3D%22en-US%22%20mode%3D%22CREATE%22%3E%3CP%3E%E3%81%93%E3%82%93%E3%81%AB%E3%81%A1%E3%81%AF%E3%80%81%3C%2FP%3E%0A%3CP%3EFlexIO_MCL%E3%82%B3%E3%83%B3%E3%83%9D%E3%83%BC%E3%83%8D%E3%83%B3%E3%83%88%E3%81%AB%E9%96%A2%E3%81%99%E3%82%8B%E8%B3%AA%E5%95%8F%E3%81%AB%E3%81%A4%E3%81%84%E3%81%A6%E3%81%AF%E3%80%81%E4%BB%A5%E4%B8%8B%E3%81%AE%E3%83%88%E3%83%AC%E3%83%BC%E3%83%8B%E3%83%B3%E3%82%B0%E3%83%BB%E3%83%9E%E3%83%86%E3%83%AA%E3%82%A2%E3%83%AB%E3%82%92%E5%8F%82%E7%85%A7%E3%81%97%E3%81%A6%E3%81%8F%E3%81%A0%E3%81%95%E3%81%84%E3%80%82%3CBR%20%2F%3E%20%3CA%20href%3D%22https%3A%2F%2Fwww.nxp.com%2Fwebapp%2FDownload%3FcolCode%3D16_S32K3XX_COMMUNICATION_MODULES_FLEXIO_WITH_RTD%22%20target%3D%22_blank%22%20rel%3D%22nofollow%20noopener%20noreferrer%22%3Ehttps%3A%2F%2Fwww.nxp.com%2Fwebapp%2FDownload%3FcolCode%3D16_S32K3XX_COMMUNICATION_MODULES_FLEXIO_WITH_RTD%3C%2FA%3E%3C%2FP%3E%0A%3CP%3EBR%E3%80%81%E3%83%9A%E3%83%88%E3%83%AB%3C%2FP%3E%3C%2FLINGO-BODY%3E