Hi
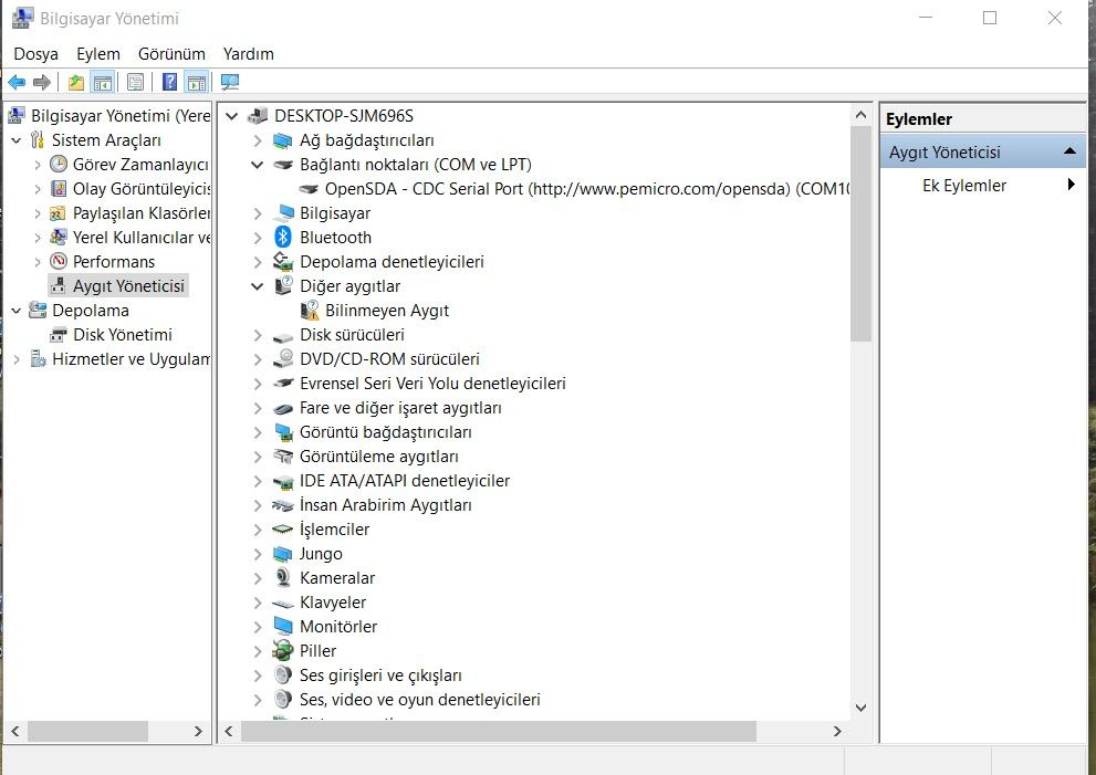
I bought the MPC5744P Dev-Kit. I installed the S32 program. And I have a problem about the Debugging. When I debug the project. I have an error meseges that is below pictures. I think that, The pc doesn't detect the Decv-kit. But I open the device meneger. I see the devkit. How can I solve this problem ?
Thanks.

