Adding the LPUART in includes folder under Project Explorer

キャンセル
次の結果を表示 
表示  限定  | 次の代わりに検索 
もしかして: 

Adding the LPUART in includes folder under Project Explorer

1,124件の閲覧回数
kenton_chen
Contributor I

kenton_chen_0-1628266397828.png

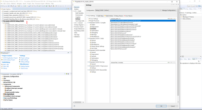
I want to add this lpuart in includes folder under Project Explorer. How to add this? Thanks 

0 件の賞賛
返信
1 返信

1,099件の閲覧回数
Senlent
NXP TechSupport
NXP TechSupport

Hi@kenton_chen

                   The content of the picture is not clear, do you want to add the file path?

etc.

1.

Senlent_2-1628475065001.png

2.include .h & .c file.

Senlent_3-1628475131632.png

BR!

 Jim.

     

0 件の賞賛
返信