Type bool can not be solved in 5748g

cancel
Showing results for 
Show  only  | Search instead for 
Did you mean: 

Type bool can not be solved in 5748g

3,616 Views
961271210
Contributor I

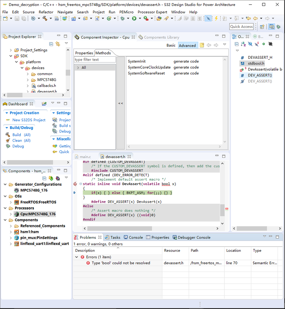
The program I used is the example project with the name of hsm_freertos_mpc5748g. When I try to debug the project, the type bool can not be resolved. I used to method which is mentioned in the https://community.nxp.com/thread/472056, it does not works.  I have no idea to solve this issue.....And how to solve it ?

pastedImage_1.png

Labels (1)
0 Kudos
Reply
6 Replies

3,313 Views
jiri_kral
NXP Employee
NXP Employee

Hi, 

Which C library are you using - EWL or NewLib? Can you please share your project? 

Jiri

0 Kudos
Reply

3,313 Views
961271210
Contributor I

Hi Jiri,

Where can I find the C library in the S32DS?  I do not find it. The project which I used is the example project from S32, it name is hsm_freetos_mpc5748g, I import the example project from S32 directly and I do not change anything in it. I do not know why I can not upload my project, there is not an option can do that. 

Thanks,

Jupeng

0 Kudos
Reply

3,313 Views
jiri_kral
NXP Employee
NXP Employee

Hi, 

you can upload project by Use advanced editor option: 

pastedImage_1.png

There is probably something wrong with your project settings/S32DS Installation. bool is defined in stdbool.h header file - based on used C library.

You can find which one is used in Project Properties (right click on project name) -> Properties -> Settings -> Target processor: 

pastedImage_2.png

Jiri

0 Kudos
Reply

3,312 Views
961271210
Contributor I

Hi Jiri,

This is the C library which I used. And I upload my project. 

pastedImage_1.png

Thanks,

Jupeng

0 Kudos
Reply

3,312 Views
jiri_kral
NXP Employee
NXP Employee

Hi, 

I tried your project, and it works on my machine without any issue. So, you can try to create new workspace (sometime it helps) or re-install S32DS. 

Jiri

0 Kudos
Reply

3,312 Views
961271210
Contributor I

Hi Jiri,

I re-install S32 in other path and get the following image, it seems there are not any issues. But in this project, I cannot receive any messages from serial port. I wonder if the right result is that the board will send a sentence by serial port ? 

pastedImage_2.png

Thanks,

Jupeng

0 Kudos
Reply