S32 Flash Tool Error #4

cancel
Showing results for 
Show  only  | Search instead for 
Did you mean: 

S32 Flash Tool Error #4

Jump to solution
3,859 Views
shangzhiyang
Contributor II

Dear NXP,

I have a S32g274ardb2 board, 

I am trying to integrate LLCE CAN/LIN MCAL driver according the following sites, 

https://www.nxp.com.cn/document/guide/getting-started-with-the-s32g-reference-design-board-2-for-veh...

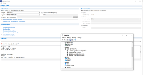
But when I use S32 Flash Tool to upload target and algorithm to hardware, there was an error reported as shown in following figure,

shangzhiyang_1-1698818916844.png

Program finfished with error#4 (Can't get capacity of memory device).

 

Waiting for reply,

Have a great day!

 

Tags (1)
0 Kudos
Reply
1 Solution
3,522 Views
shangzhiyang
Contributor II

Hi,

Thanks for your reply,

I have solved the problem by the help of NXP,

 

The reason of the problem is R1174 Resistance is broken,

 

Thanks for your patience,

Have a nice day!

View solution in original post

8 Replies
3,816 Views
shangzhiyang
Contributor II

Hi Daniel,

Thanks for your reply,

I am sorry I don't express my problem clearly,

I'll show more details of my problem,

-The first step is "Upload target and algorithm to hardware...", the output is in following figure,

upload_target.png

-2.The second step is "Upload file to device..." (or "Get flsh ID" or others), and the output is in following figure,

shangzhiyang_0-1698892568427.png

Waiting for your reply,

Have a great day!

 

0 Kudos
Reply
3,809 Views
Daniel-Aguirre
NXP TechSupport
NXP TechSupport

Hi,

We understand that the error is different (before was #4, now is #3).

We are able to continue erasing/getting the ID of our RDB2 no problem (after loading the algorithm). Are you doing something between loading the algorithm and doing an operation? 

Are you using the same COM under a different terminal?

Please, let us know.

0 Kudos
Reply
3,798 Views
shangzhiyang
Contributor II

Hi,

Thanks for your reply,

I do nothing from loading the algorithm and doing an operation,

And  I don't use the same COM under a different terminal,

I set SW9[0:1] as [OFF:OFF] and SW10[0:1] as [OFF:OFF],

Do I need to set other Switches?

 

Have a great day!

0 Kudos
Reply
3,779 Views
Daniel-Aguirre
NXP TechSupport
NXP TechSupport

Hi,

Thanks for your feedback.

The switches are configured to boot as serial mode, which is the mode it need to be. We don't see a problem from this side.

Also, seeing the Error #3 you are getting, we are not seeing any log being printed under the terminal. Is this correct? We can replicate the Error #3 when the platform is turned-off after loading the algorithm:

DanielAguirre_0-1699038020479.png

Aside from this, we cannot replicate the scenario you are showing.

Please, let us know.

 

0 Kudos
Reply
3,732 Views
shangzhiyang
Contributor II

Hi,

Thanks for your reply,

I have configured the switches to boot as serial mode,

I upload file to device after uploading target and algorithm to hardware,

It's very odd that there is nothing printed under the terminal while seeing the error#3,

I don't turn off the platform,

And I use another computer to upload the file, the problem is the same,

Do you think the problem may caused by the error of .bin file?

Could you please provide me a correct one just for test?

 

Best regreds!

0 Kudos
Reply
3,715 Views
Daniel-Aguirre
NXP TechSupport
NXP TechSupport

Hi,

When you say "Do you think the problem may caused by the error of .bin file?", to which *.bin file are you referring to? To the memory algorithm binary file?

Please, let us know.

0 Kudos
Reply
3,523 Views
shangzhiyang
Contributor II

Hi,

Thanks for your reply,

I have solved the problem by the help of NXP,

 

The reason of the problem is R1174 Resistance is broken,

 

Thanks for your patience,

Have a nice day!

3,825 Views
Daniel-Aguirre
NXP TechSupport
NXP TechSupport

Hi,

We are not seeing any problems from our side on regards of uploading the algorithm to the HW:

DanielAguirre_0-1698857861410.png

This if we first upload the algorithm. If we try to do any operation (like erase the memory) prior to uploading the algorithm, we see the behavior you are seeing:

DanielAguirre_1-1698857914083.png

Which is wrong, since the algorithm should be first uploaded.

Please, let us know.

0 Kudos
Reply