S32 DS the register cannot shown

キャンセル
次の結果を表示 
表示  限定  | 次の代わりに検索 
もしかして: 

S32 DS the register cannot shown

2,403件の閲覧回数
jianmin_zhou
Contributor II

Hi ,

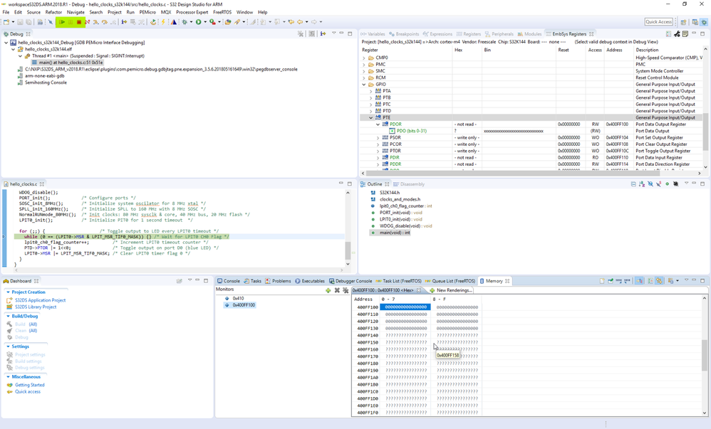
I using S32 DS, i would check the value of register, e.g  PTE-> PDOR in EmbSys Register windows. but there is no value shown, why?

and i check it in memory "0x400ff100" , it shows "?", what is the problem?

1 返信

2,262件の閲覧回数
jiri_kral
NXP Employee
NXP Employee

Hi, 

you probably add the Memory view address when the part was running. As I mentioned in another thread - S32DS doesn't allow runtime debugging. You can check your memory/registers and so on only when MCU is stopped: 

pastedImage_1.png

Jiri