HI
I have been using code warrior since last 1 year I used codewarrior 10.4, 10.5, 10.6 and KDS beta. I just tried KDS beta version for few times. currently I moved to 10.6 and found some issues regarding serial communication over UART. I configured using PE as I always do in all of my project so that I can visualize the results. in CW 10.6 some times no data is send or received over UART. I tried using console_Io as well as serial_LDD. but for both no output came and the code hanged in printf(); for console_io. Then I realized that the PE is not working properly for clock configuration. i.e it is not showing any error messages in CW10.6 if you exceed the limits. I tried making some demo code for FRDM-K20D50M boards, following images will point out what the issue I faced.
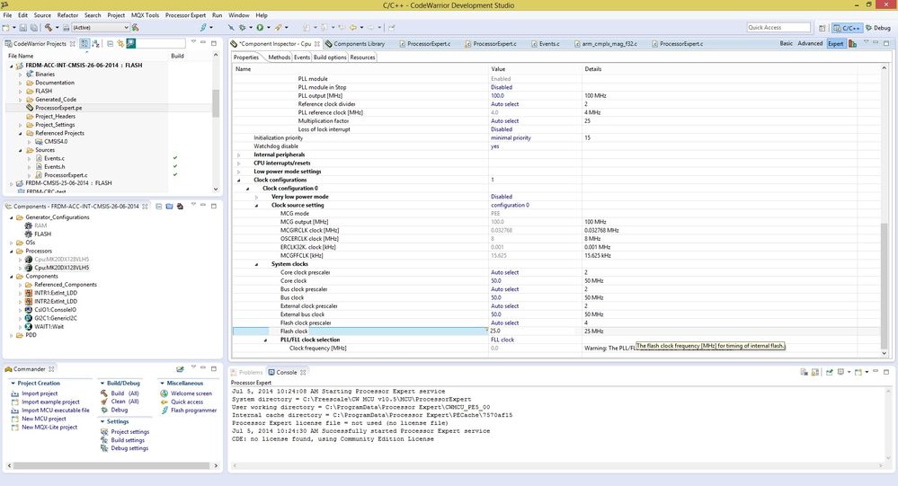
Clock settings for K20DX128VLF5 using PE in codewarrior 10.5 (showing error as i cross the allowable limit i.e 50MHz)
Clock settings for K20DX128VLF5 using PE in codewarrior 10.6 (not showing error as i cross the allowable limit i.e 50MHz)

As the Baudrate is completely dependent on clock settings so obviously it won't work at this settings.
I tried the standard setting which used to work for FRDM-K20D50M board i.e

in CW 10.6 it is not working... sometimes it works (created new projects with same settings).
Following are the screenshots of PE version.
PE in CW 10.6

PE in CW 10.5

Kindly check for the issue . I was unable to find the Errata for CW 10.6
Kind Regards
Amit Kumar