Here is the feedback from internal team:
Could you please double check and told me which S32K SDK Version you are using?
I checked both S32K14x RTM2.0.0(not support S32K11x) and S32K1xx RTM 3.0.0, they works as expected, no bugs:
S32K144 FIRC configure tab in Processor Expert clock_manager component(both S32K1xx RTM 3.0.0 and S32K14x RTM2.0.0 are the same):

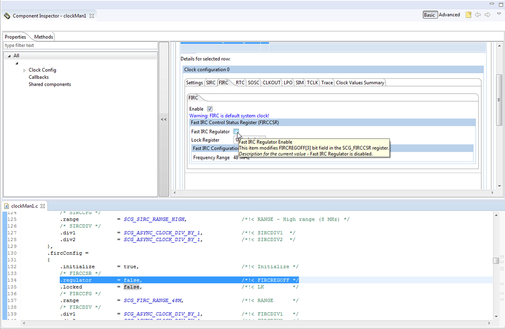
S32K116 FIRC configure tab in Processor Expert clock_manager component(S32K1xx RTM 3.0.0):

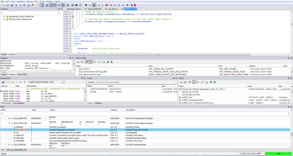
Processor Expert generated codes:

debug result:

You can check your SDK Version based on the following table:
S32K1xx SDK number | SDK Version | S32DS IDE patch/updates package |
SDK_S32K1xx_15 | S32K1xx_RTM3.0 | S32DS_ARM_v2018.R1_UP9,10(SR3.0.1) and 11(SR3.0.2) |
SDK_S32K1xx_14 | S32K1xx_BETA_2.9.2 | S32DS_ARM_v2018.R1_UP8 |
SDK_S32K1xx_13 | S32K1xx_BETA_2.9.0 | S32DS_ARM_v2018.R1_UP7 |
SDK_S32K14x_12 | S32SDK_S32K14x_RTM_2.0.0 | S32DS_ARM_v2018.R1_UP6 |
SDK_S32K14x_11 | S32K14x_BETA_1.9.0 | S32DS_ARM_v2018.R1_UP4 |
SDK_S32K14x_10 | S32SDK_S32K14x_RTM_1.0.0 | S32DS_ARM_v2.0 |
SDK_S32K14x_09 | S32SDK_S32K14x_EAR_0.8.6 | S32DS_ARM_v2.0_UP3_K14x_SDK_EAR_086/S32DS_ARM_v2018.R1 |
SDK_S32K118_10 | S32SDK_S32K118_EAR_1.8.8 | S32DS_ARM_v2018.R1_UP3 |
SDK_S32K116_00 | S32K116_EAR_1.8.7 | S32DS_ARM_v2018.R1_UP2 |
S32DS for ARM v2018.R1 IDE and S32K SDK patch/updates package download link:https://www.nxp.com/support/developer-resources/run-time-software/s32-design-studio-ide/s32-design-s...
Tips: So far, we recommend customer to use the lastest RTM version SDK for quality of EAR and Beta version SDK are not guaranteed without strict tests.
For S32K1xx, the recommended SDK version to use is S32K1xx SDK RTM3.0.0 with UP10(SR3.0.1) and 11(SR3.0.2) installed;
Best Regards,
Robin
-----------------------------------------------------------------------------------------------------------------------
Note: If this post answers your question, please click the Correct Answer button. Thank you!
-----------------------------------------------------------------------------------------------------------------------