How to configure CAN 250kbps in Processor Expert?

cancel
Showing results for 
Show  only  | Search instead for 
Did you mean: 

How to configure CAN 250kbps in Processor Expert?

Jump to solution
1,963 Views
aaronlee
Contributor V

Hi,

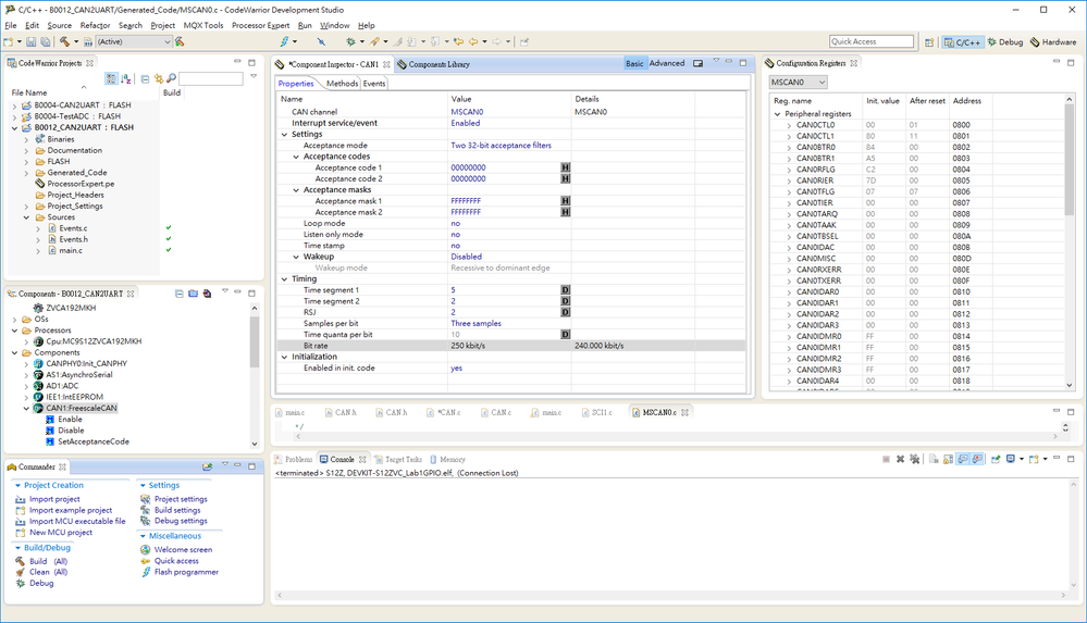
I would like to use CAN 250bps in Processor Expert.

MCU: S12ZVCA

Crystal: 12MHz

CAN 250bps

The parameter as follow:

pastedImage_1.png

The Error message as follow:

pastedImage_2.png

How to solve this problem? Any recommend?

Best Regards,

Aaron

Tags (1)
0 Kudos
Reply
1 Solution
1,756 Views
aaronlee
Contributor V

Hi Alice,

I got an error message when "Allowed error < 20"

pastedImage_2.png

I think there is a mistake with clock setting. So I change the "CPU - High speed clock"  from internal to external.

pastedImage_3.png

Than, error message is disappear.

pastedImage_4.png

pastedImage_5.png

Thank you very much.

Best Regards,

Aaron

View solution in original post

0 Kudos
Reply
2 Replies
1,757 Views
aaronlee
Contributor V

Hi Alice,

I got an error message when "Allowed error < 20"

pastedImage_2.png

I think there is a mistake with clock setting. So I change the "CPU - High speed clock"  from internal to external.

pastedImage_3.png

Than, error message is disappear.

pastedImage_4.png

pastedImage_5.png

Thank you very much.

Best Regards,

Aaron

0 Kudos
Reply
1,756 Views
Alice_Yang
NXP TechSupport
NXP TechSupport

Hello Aaron Lee ,

How about the "Allowed error" in Bit rate configuration, you can configure it to 5%:

pastedImage_1.png

Hope it helps,


Have a great day,
TIC

-----------------------------------------------------------------------------------------------------------------------
Note: If this post answers your question, please click the Correct Answer button. Thank you!
-----------------------------------------------------------------------------------------------------------------------

0 Kudos
Reply