How do I enable CS on SPIMaster_LDD component

cancel
Showing results for 
Show  only  | Search instead for 
Did you mean: 

How do I enable CS on SPIMaster_LDD component

Jump to solution
4,422 Views
colinhoward
Contributor I

Hi

I'm relatively new to Processor Expert.  I am trying to use the SPIMaster_LDD component and I am having trouble hooking in a CS.

In the Properties dialog the "Chip select list" comes up with a count of 0.  The + button is the only button that is active but it does nothing.  If I type a number, eg 1 into the Count box I can the press Apply but the Count reverts to 0 and I am back to "square 1"

Any advice on how to hook up PTE4 as the CS to this component would be appreciated.

Many thanks

Colin

0 Kudos
Reply
1 Solution
4,209 Views
pavel_sadek
NXP Employee
NXP Employee

Hi Colin

in this case you need to look how it propagates through the component layers -

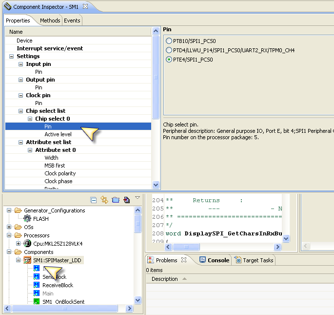
the chip select list is greyed out in SPIMaster_LDD - it needs to be configured in master component DisplaySPI:SynchroMaster in your case

so

  • enable Slave select option in DisplaySPI:SynchroMaster, exclamation will appear
  • configure the pin to PTE4 on the same place

  • generate the code

for some tips how to use the component, you can hit the component name with right mouse button, choose "help on component" and you can see the documentation for it including typical use cases

Pavel

View solution in original post

0 Kudos
Reply
12 Replies
4,209 Views
pavel_sadek
NXP Employee
NXP Employee

Hi

I have CW10.4 and have made fast test on my Freedom board. I do not see any problem here.

I have activated SPI1 and CHIP SELECT on PTE4/SPI1_PCS0

I have launched the never ending loop sending 4 bytes and I can see all signals correctly when scope is hooked up to outputs (CLK, MOSI and CS)

the whole project is attached, check this out - I hope this will help

Pavel


0 Kudos
Reply
4,209 Views
colinhoward
Contributor I

Hi Pavel

Thanks very much.  I imported your project and I can see the CS settings. I notice that in my project (on the right) I have an extra layer "DisplaySPI:SynchroMaster" in the component heirachy.

Any thoughts?

Thanks + regards

Colin

SPI1 .pngSPI2 .png

0 Kudos
Reply
4,210 Views
pavel_sadek
NXP Employee
NXP Employee

Hi Colin

in this case you need to look how it propagates through the component layers -

the chip select list is greyed out in SPIMaster_LDD - it needs to be configured in master component DisplaySPI:SynchroMaster in your case

so

  • enable Slave select option in DisplaySPI:SynchroMaster, exclamation will appear
  • configure the pin to PTE4 on the same place

  • generate the code

for some tips how to use the component, you can hit the component name with right mouse button, choose "help on component" and you can see the documentation for it including typical use cases

Pavel

0 Kudos
Reply
4,207 Views
colinhoward
Contributor I

Hi Pavel

I just did some experimenting - Originally I had selected from the Component Library,  CPU Internal Peripherals > Communication > SynchroMaster.   I just tried Logical Device Drivers > Communication > SPIMaster_LDD

I think this is the approach you took in your sample.

Thanks for your patience with this.

Best regards

Colin

0 Kudos
Reply
4,207 Views
jch
NXP Employee
NXP Employee

Hi Colin,

can you please give us information about version of the CodeWarrior you are using and the chip in the project?

Thanks a lot

Jiri

0 Kudos
Reply
4,207 Views
colinhoward
Contributor I

Sorry Jiri - I just re-read me question and realised how little information I provided! :smileyblush:

It is a Kinetis KL25 and I am currently working on a FRDM-KL25Z board until our hardware is ready.

I am using Codewarrior version 10.4, and I ran the update process on it less than a week ago.

I am trying to get SPI1 working on PTE.  I have the basic Master functionality working (SCLK / MOSI) but I cannot seem to get PE to give me any meaningful CS options.

Thanks

Colin

0 Kudos
Reply
4,209 Views
jch
NXP Employee
NXP Employee

We try it and have no problem with chip select numbers with CW10.4 and last update. For just quick workaround, please try to go to the "Graphical Mode" of the property = those three color bars next to the Expert button in Component inspector. Here you can specify number of the chip select (on the MKL25 only one is possible) and push the Apply button. Then you can switch to the normal mode just by deselecting the Graphical Mode button. And then choose the appropriate chip select pin e.g. wanted PTE4.

Just for sure: If you don't see after all the PTE4, please go to the CPU component and try to switch the pin variant in the property CPU type.

I hope this works. Let me know.

Thanks

Jiri

0 Kudos
Reply
4,207 Views
colinhoward
Contributor I

I'm not sure if inserting the image worked on my last response so I am trying again...

PE SPI.png

0 Kudos
Reply
4,207 Views
jch
NXP Employee
NXP Employee

Hi Colin,

yes, this is exactly what I meant.Forum_SPI_CS.bmp

1) Select the Count = 1, and then 2) Apply.

And it doesn't work?

Just confirm it.

And can you please give me info about Processor Expert plugin version?

It is written in the many Help -> Install New Software and there is in right bottom corner link to What is already installed? -> Processor Expert for MCU Version.

Thanks

Jiri

0 Kudos
Reply
4,207 Views
colinhoward
Contributor I

Hi Jiri

When I type a value of 1 into the edit box and press Apply the 1 instantly changes back to 0 (and the Apply button is disabled again).  I can see no other changes.

I am running XP SP3

Thanks,

Colin

16-08-2013 10-05-59 AM.png

0 Kudos
Reply
4,207 Views
colinhoward
Contributor I

Thanks for your assistance Jiri - all ok now..

0 Kudos
Reply
4,207 Views
colinhoward
Contributor I

Hi Jiri - I assume this is what you meant? Maybe I am doing something wrong but I cannot seem to get it to do anything.

0 Kudos
Reply