FS26 reinitialization

cancel
Showing results for 
Show  only  | Search instead for 
Did you mean: 

FS26 reinitialization

1,338 Views
TerrorBlade
Contributor I

Hi,

I want to implement the following process:
Start from Debug mode
1. Initialize the FS26 and set it to Normal mode
2. Use the SPI command to return FS26 to the INIT state again
3. Initialize the FS26 again and make it enter Normal mode again

When I tried to implement the above process, the first step was no problem, FS26 entered Normal mode (FS0B was released); Step 2 is no problem, FS26 successfully returned to the INIT state (by reading FS_STATES), however, when FS26 was initialized again, Only complete Sbc_fs26_CheckInitFsDebugAndOTPError () and Sbc_fs26_CheckLBistABist1 (), these two steps are passed, but not continue after the initialization procedure, but waited for about 400 ms, the program to run, The program did not restart again, but it did not enter Normal mode either
So I want to determine the following questions:
1. After executing the SPI instruction of Go_INIT, will the power supply of FS26 be disconnected? MCU is restarted, and then the program runs again
2. If FS26 restarts the MCU after Go_INIT, why didn't I catch the RESET pin change? Does FS26 directly control the MCU power supply?
3. Is there a way to circumvent MCU restart, or is this something FS26 is bound to do after Go_INIT

yin

Thanks

0 Kudos
Reply
1 Reply

1,272 Views
diazmarin09
NXP TechSupport
NXP TechSupport

Hello TerrorBlade,

I hope all is great with you. Thank you for using the NXP communities.

Please accept my apologies for the delayed response.

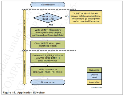
First, could you please confirm that you followed the flowchart below?

diazmarin09_1-1693938510780.png

 

As you may notice, the INIT_FS is “open” before the first watchdog refresh.

 

Could you please mention the driver used? Are you using one of our evaluation boards?

 

Regards,

David

0 Kudos
Reply