Hello @ykarata1 ,
I am glad that you find my contribution to this community useful! I really appreciate that!
Going to the mbdtbx_s32k/devices, you should be able to find the following folders:

Every one of these folders contains information related to the dropdown options showed inside the read/write blocks that you mentioned before.
If I open the S32K144, you can see that there are many files that have the extension .mat.

To answer your questions:
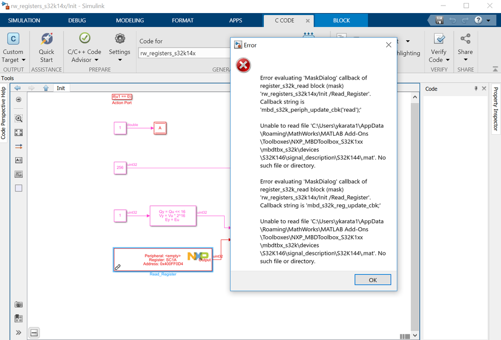
1. I am sorry, now I've realized what is happening there: Instead of looking in the devices\S32K144, the toolbox is looking inside the devices\S32K146\signal_description\S32K144 which obviously this folder is empty. Unfortunately, I can't figure out why is this happening...
2. No, there should be no file like that. Most likely the peripheral input in the Read_Register is empty and for that reason, it looks after a blank .mat file.
3. That's the tricky one :D. Can you please open the rw_registers_s32k14x.mdl example in our toolbox to see if you still encountering this issue? Is this only happens on your computer?
Waiting for your reply,
Marius