PIL Simulation Error

cancel
Showing results for 
Show  only  | Search instead for 
Did you mean: 

PIL Simulation Error

Jump to solution
12,109 Views
alimeraj
Contributor IV

Hi,

I am trying to run one of motor control toolbox example code on MPC5744P but when ever i hit the play button I get the following error.

No method 'getComponentBuildInfoPath' with matching signature found for class 'pntpil.MakefileBuilder'.

can you please tell me what is the issue here.

Regards,

Ali

1 Solution
10,949 Views
sundarnatarajan
Contributor II

Hi Daniel,

Thank you very much.. I am able to simulate. The problem is in serial communication.

Regards

Sundar

View solution in original post

0 Kudos
Reply
27 Replies
1,761 Views
jjacp
Contributor III

Thanks for the hotfix paulvlase. I was also facing the same "ProdEndianess" error as Ali and Sundar. 

Also FYI, I also ran into the same error using the MPC5643L MBD Toolbox. I am running 2016b.

0 Kudos
Reply
1,761 Views
alimeraj
Contributor IV

Hi Paul,

Thank you very much, I will try it and let you know.

Thanks,

Ali Meraj

0 Kudos
Reply
1,761 Views
alimeraj
Contributor IV

I tried this 2017a

0 Kudos
Reply
1,761 Views
paulvlase
NXP Employee
NXP Employee

Can you post screenshots with "Code Generation" and "Hardware Implementation" (with "Device Details" expanded) sections from Configuration Parameters?

0 Kudos
Reply
1,761 Views
alimeraj
Contributor IV

Matlab 2017a config settings

pastedImage_1.png

pastedImage_2.png

0 Kudos
Reply
1,761 Views
alimeraj
Contributor IV

Hi Paul,

I extracted lecture 7 files again and tried to run the model as following:

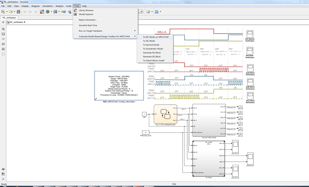
pastedImage_1.png

and it throws the error straight away:

pastedImage_2.png

Regards,

Ali

0 Kudos
Reply
1,761 Views
alimeraj
Contributor IV

Hi Paul,

I am using 2014b

Regards,

Ali

0 Kudos
Reply