Hello @JustinMeng
Unfortunately we don't have access right now to a 64 pin S32K142.
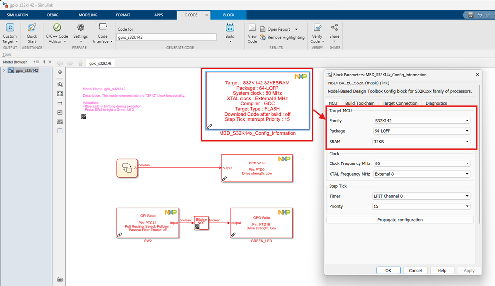
However, in the MBDT for S32K1, there is the MBD_S32K14x_Config_Information block which gives access to set the target MCU: S32K142. Here there are also the options for the 64-LQFP package and the IC memory.

Once these options are set, please make sure that you select the pins in the blocks according to the board's design.
In the screenshot above, I have started from he GPIO example, but you can do this with all the example models we provide, as long as you select the Target MCU according to your board.
Hope this helps,
Marius