Dear NXP Team,
I am working on Battery Management system example with S32K144 and facing below issues
Example SW:MBDToolbox_S32K1xx_4.2.0_20200720\fsroot\S32_Examples\s32k14x\bms\bms_mc33772b_spi_s32k
Matlab Version:2024a
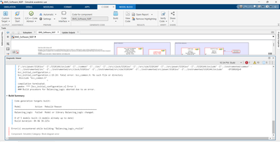
Issues : During Building and flashing software from MATLAB getting Below Error.

PLease check once and let me know is there anything missing from my side.
Thanks,
Pratyay