Hello @Vijay98 ,
Thank you for your appreciation, and a Happy New Year!
Regarding your attached project, i have tried to build and run on my S32K312EVB but it goes to a Hard Fault:

It seems to be a problem with the FreeMASTER over CAN.
Can you send me the latest working project ?
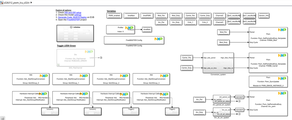
To help with your ADC problem i will take a closer look into s32k3xx_adc_single_read_s32ct.mdl example:

Here you can open the two instances of S32 Configuration Tools from C:\MathWorks\Toolboxes\NXP_MBDToolbox_S32K3xx_150\tools\S32ConfigTools.2024.R1.7\tools.exe
Then you can compare the two configurations side by side:

I will recommend to use the settings from s32k3xx_adc_single_read_s32ct.mdl and modify them in your configuration.
Also i saw in your model , that you are not using Hardware Interrupts for the ADC reading functions:

So let me know how the ADC works after you test your model with the settings from s32k3xx_adc_single_read_s32ct.mdl,
And send your the latest working model, not the one that goes into Hard Fault.
Thank you,
Stefan V.