These are the Modules on which I am implementing Locking mechanism under Register Protection for MPC5746C.
0xFFFB0140, /* CMU------------*/
0xFFFB0040, /* FXOSC----------*/
0xFFFB0180, /* MC_CGM --------*/
0xFFFB8000, /* MC_ME ---------*/
0xFFFA8000, /* MC_RGM --------*/
0xFFF50000, /* MEMU_0 -------*/
0xFFFB0080, /* PLLDIG --------*/
0xFFFA0400, /* PMCDIG --------*/
0xFFFC0000, /* SIUL2 ---------*/
0xFFFB0100, /* SXOSC ---------*/
0xFFF9C000 /* LPU_CTL -------*/
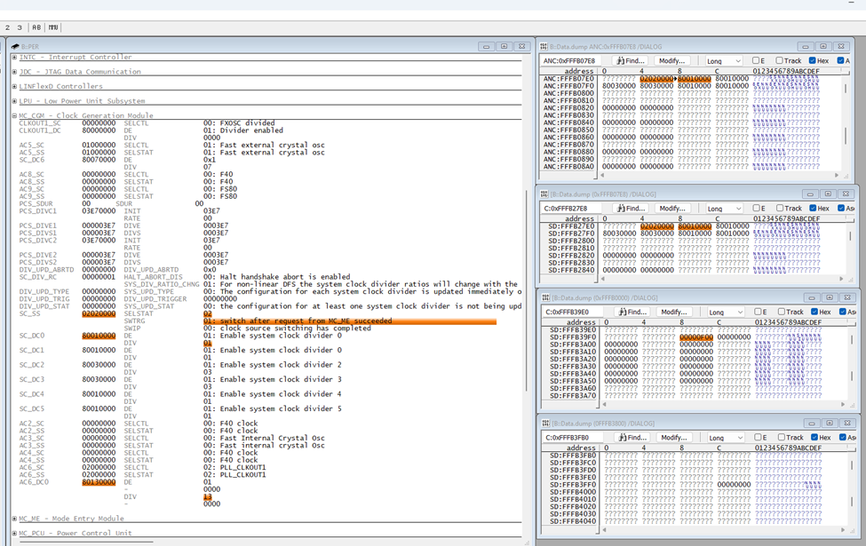
- Sample 1: (0xFFFB0000, offset - 0x4, 32-bit protection)
Register: Matches ME_MCTL (mode control register, 32-bit protection, offset 0x4 per Table 77-5).
Base Address: 0xFFFB0000.
Protection Size: 32 bits (all four bytes are protected).
Calculations
Normal Address: base + offset = 0xFFFB0000 + 0x4 = 0xFFFB0004
Mirrored Address (Area 3): base + 0x2000 + offset = 0xFFFB0000 + 0x2000 + 0x4 = 0xFFFB2004
Soft Lock Bits Address (Area 4):
Offset in Area 4: offset/4 = 0x4 / 4 = 0x1.
Address: base + 0x3800 + offset/4 = 0xFFFB0000 + 0x3800 + 0x1 = 0xFFFB3801.
For a 32-bit register, all four SLBs (SLB0–SLB3) control the four bytes (e.g., 0x4 to 0x7).
Soft Locking
Option 1: Write to Mirrored Address:
Write a 32-bit value to 0xFFFB2004 (e.g., 0x80000000 to initiate a mode transition; refer to MC_ME chapter for valid values).
This updates ME_MCTL at 0xFFFB0004 and sets SLB0–SLB3 in the SLBRn register at 0xFFFB3801.
Example: *(volatile uint32_t *)0xFFFB2004 = 0x80000000;
Option 2: Direct SLB Write:
Write to 0xFFFB3801 to set SLB0–SLB3.
Write 0xFF (WE0–WE3=1, SLB0–SLB3=1) to lock all four bytes.
Example: *(volatile uint8_t *)0xFFFB3801 = 0xFF;
Unlocking
Write 0xF0 to 0xFFFB3801 (WE0–WE3=1, SLB0–SLB3=0) to clear SLB0–SLB3, unlocking the register.
Example: *(volatile uint8_t *)0xFFFB3801 = 0xF0;
Hard Locking
Write 0x00000001 to 0xFFFB3FFC to set GCR.HLB, locking SLBs until reset.
Example: *(volatile uint32_t *)0xFFFB3FFC = 0x00000001;
Below in an example of register set whose all 4 address set are enable and can be R/W.

Below in an example of register set whose Base + offset & Mirror addresses are enabled and can be R/W and other addresses can’t be set.
This poses a serious issue as SLB bits confirms soft locking and GCR bits are set to implement hard lock.
For All MC_CGM caped registers I can find the same problem.

What could be the reason for these different behavior. Some addresses can be modified and changed other are reserved.