MCUXpresso Peripherals View Empty

キャンセル
次の結果を表示 
表示  限定  | 次の代わりに検索 
もしかして: 

MCUXpresso Peripherals View Empty

11,216件の閲覧回数
pcpro178
Contributor III

I need to view the GPIO values, but the Peripherals view is empty.  What needs to be done to populate the Peripherals view?  I really hope it isn't to use the NXP Semiconductors MCU Application debugger, because my debug session needs to support preserving some space in Flash memory.  I'm using the GDB PEMicro debugger.

ラベル(1)
0 件の賞賛
返信
18 返答(返信)

10,601件の閲覧回数
fabio_paciotti
Contributor I

Hi All,

I have the same issue, thew peripheral+ is empty.

sceen.bmp

I'm working with MCUXpresso IDE v10.3.1 [Build 2233] [2019-02-20],

with SDK _2.x_MK22FX512Axxx12 Ver. 2.3.1.

I'm using the PEMicro Multilink programmer.

Can You give me some tips?

Thank You

0 件の賞賛
返信

10,601件の閲覧回数
mauriziospagni
Contributor II

I'm experiencing exactly the same problem.

I'm working with MCUXpresso IDE v11.0.1 on a bare-metal project using a MKE02Z32VLC2 (SDK version 2.6.0, Manifest 3.5.0 located in the common mcuxpresso folder) and debugging with PEmicro Multilink.

The debugger works fine and the general registers view is ok.

The peripherals+ view is completely empty. It seems that the SDK didn't inform the IDE about the processor peripheral registers.

What did I miss?

And about missing things: I'm unable to find any way to send a reset/restart to the processor via debugger.

0 件の賞賛
返信

10,601件の閲覧回数
mauriziospagni
Contributor II

I solved the conundrum, or so it seems.

There is the choice of two launchers: "GDB PEMicro interface hardware debugging (DSF) launcher" and "MCUXpresso IDE PEMicro interface hardware debugging (DSF) launcher".

Both work but MCUXpresso IDE populates the "peripherals+" tab, GDB does not.

I still can't reset the processor via debugger.

0 件の賞賛
返信

10,601件の閲覧回数
lpcxpresso_supp
NXP Employee
NXP Employee

There's a Restart button in the toolbar that performs a target reset and restarts execution from ResetISR. Does this help?

pastedImage_1.png

Greetings,
MCUXpresso IDE Support

0 件の賞賛
返信

10,601件の閲覧回数
mauriziospagni
Contributor II

I remember for it being disabled,.but now it's there and it works.

I'm puzzled, but let's go on.

Thank you.

0 件の賞賛
返信

10,601件の閲覧回数
mike_k
Contributor I

Hello guys,

Any update on this? Seems like I'm having exactly the same problem. MCUXpresso IDE v10.3.0 [Build 2200], SDK version 2.2.0, P&E Multilink.

Thanks!

0 件の賞賛
返信

9,297件の閲覧回数
dimasmb
Contributor I

Hello,

Probably a bit late on this but I managed to solve it. I had to select the MCU I was using. I think it was already selected, but I did it anyways and it solved the problem.

Right click on the project in the Project Explorer view and select "Properties" > "MCU Settings" and select the MCU.

After that I clicked "Refresh MCU Cache" and "Apply and Close" and the Peripherals+ view was full again! Maybe this last bit is the important part.

Hope it helps!

8,823件の閲覧回数
jucardozo
Contributor I

hi,

 thanks dimas, with this I solved my problme

0 件の賞賛
返信

10,601件の閲覧回数
pcpro178
Contributor III

Never really directly resolved this issue, but it is working for me now.  At the time, I was experiencing other performance problems with MCUXpresso.  It was very slow.  The performance issue was resolved by closing all the View windows that I wasn't using, and increasing the amount of memory allocated to Eclipse on startup, as shown in following link.

Increase Eclipse Memory Size to avoid OutOfMemory (OOM) on Startup - Java Heap Space • Crunchify 

Keep in mind, the .ini file for MCUXpresso is mcuxpressoide.ini located at mcuxpresso_install_dir\bin and should look something like this:

pastedImage_1.png

The amount of memory you can allocate here seems to be dependent on your individual system configuration.  With some trial-and-error I was able to get MCUXpresso to launch with these higher Xms and Xmx values.

pastedImage_1.png

0 件の賞賛
返信

10,601件の閲覧回数
BlackNight
NXP Employee
NXP Employee

Hi Jim,

maybe you can share a screenshot of what you have? You need to have an active debug session to the target, plus having an SDK project so it knows about the part under debug. Using P&E Multilink is fine. And you should use a recent MCUXpresso IDE version, the latest one is 10.3.

I hope this helps,

Erich

0 件の賞賛
返信

10,601件の閲覧回数
pcpro178
Contributor III

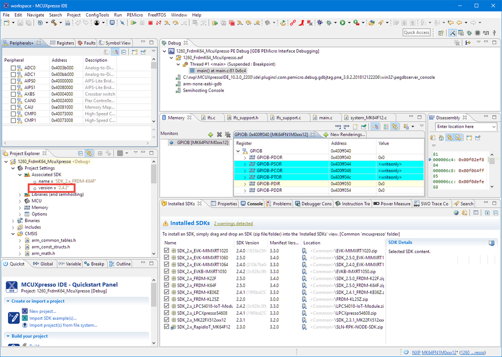
I do have an active debug project.  Here's the screen capture.  As you can see the SDK 2.x is installed.  I am using the FRDM-K64F development board.

pastedImage_1.png

0 件の賞賛
返信

10,601件の閲覧回数
BlackNight
NXP Employee
NXP Employee

Are you using 10.3?

pastedImage_1.png

Erich

0 件の賞賛
返信

10,601件の閲覧回数
pcpro178
Contributor III

Yes, I'm using MCUXpresso IDE v10.3.0.

0 件の賞賛
返信

10,601件の閲覧回数
BlackNight
NXP Employee
NXP Employee

can you share your project?

Erich

0 件の賞賛
返信

10,598件の閲覧回数
pcpro178
Contributor III

Erich, the attached archive contains the stripped-down project with only board initialization and watchdog support.  I'll send the password to open in a private message.

0 件の賞賛
返信

10,598件の閲覧回数
BlackNight
NXP Employee
NXP Employee

Hi Jim,

I had to remove a few includes, and then I was able to compile it.

I have to say that it works on my side. However, I noticed that your project shows an SDK version 2.4.2?

I don't have that version installed (only the 2.5.0), so maybe this is the issue?

pastedImage_1.png

Erich

0 件の賞賛
返信

10,598件の閲覧回数
BlackNight
NXP Employee
NXP Employee

Hi Jim,

could you send me or share your workspace .metadata/.log file? Most likely it has some hints what is causing the issue on your side.

Erich

0 件の賞賛
返信

10,598件の閲覧回数
pcpro178
Contributor III

Hi Erich.  The request file is attached.  Thanks.

0 件の賞賛
返信