System clock divider register = 1?

cancel
Showing results for 
Show  only  | Search instead for 
Did you mean: 

System clock divider register = 1?

2,300 Views
vaque
Contributor II

Hi!;

I was trying putting a LPC824 System clock divider register = 1 (UM10800 5.6.13 System clock divider register) with IRC Oscillator asociated main clock for the maximum speed.

If I try it with a LPCXpresso824-MAX development board, lpcxpresso doesn't debug and if i program it by the ISP, the UART it works badly.

Why is it?????

Thanks and regards. Daniel.

Labels (3)
0 Kudos
Reply
3 Replies

1,733 Views
kerryzhou
NXP TechSupport
NXP TechSupport

Hi Daniel Vaquerizo,

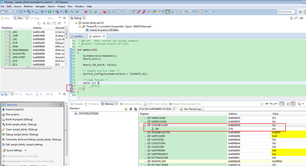
    After modify the SYSAHBCLKDIV =1, I can use the LPCXpresso 824 MAX to debug in LPCXpresso IDE, this is the test result:

pastedImage_1.png

The code is the lpcopen_2_19_lpcxpresso_nxp_lpcxpresso_824.

Wish it helps you!


Have a great day,
Kerry

-----------------------------------------------------------------------------------------------------------------------
Note: If this post answers your question, please click the Correct Answer button. Thank you!
-----------------------------------------------------------------------------------------------------------------------

0 Kudos
Reply

1,733 Views
vaque
Contributor II

Hi.

Thats weird... i only do this:

foro1.pngforo2.png

Regards and thanks so mucho. Daniel.

0 Kudos
Reply

1,733 Views
kerryzhou
NXP TechSupport
NXP TechSupport

Hi Daniel,

    After you modify the divider, please add some delay to wait the clock stable.

   Please try it again, if you still have problem, please send me your test project, I will check it on my side.


Have a great day,
Kerry

-----------------------------------------------------------------------------------------------------------------------
Note: If this post answers your question, please click the Correct Answer button. Thank you!
-----------------------------------------------------------------------------------------------------------------------

0 Kudos
Reply