I was trying to use SWO Trace function within MCUXpresso 11.1.0_3209,and I had setup the swo pin function and Trace CLK Divider according to the MCUXpresso IDE SWO Trace Guide and the Ref Man of LPC546XX as below:
From SWO Trace Guide:

From Refrence Manual LPC546XX:

Here is what i have done to my project configuration(And I did update the code from the config tools):


Also inside file device/system_LPC54608.c:

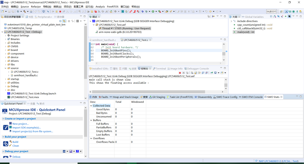
After all these steps,I started a debug session but it seemed that the SWO Trace did not work properly,since there was nothing displayed on the SWO Views,neither SWO Profile nor the SWO Stats.

Could someone told me what I need to do or what I have missed about the configuration for SWO Trace?