Dear @CarlosGarabito ,
Thanks for getting back to me!
As a side note: The MCUXpresso IDE manual recommends to install and manage SDKs via the Installed SDKs view.


You suggest to deviate from the manual and to use the MCUXpresso SDK Builder on nxp.com instead. I wonder why this is. I think you should stick to the process that the manual suggests OR if the official recommendation now is to use the SDK Builder, change the manual accordingly.
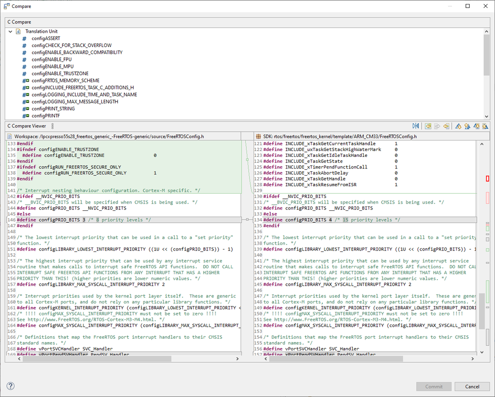
Back to the issue at hand: Of course, I created the project using different steps:

I assume you missed that. Please try again using the "New project..." wizard here:

You'll see that completely different code for FreeRTOSConfig.h (at least, haven't checked other files) will be pulled into the new project.