Hi Customer,
Thank you very much for your detail information.
I think your problem is caused by the LPC4357 user manual error.
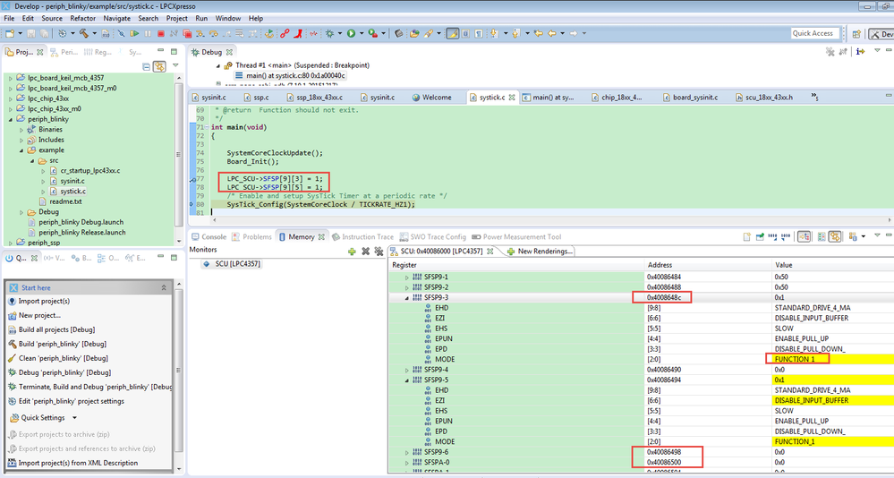
I check it again, I have found the address for SFSP9_3 is 0x40086000+0X48C, not like the document mentioned 0X49C, actually 0X49C is reserved:

I have do the testing on my MCB1758 with LPCXpresso IDE, the debug interface also shows the address for P9_3 is 0x4008648c.

So, please change the P9_3 address to 0x4008648c.
I will report this document to our according department immediately, the problem will be fixed in the next doc reversion.
Thanks a lot for your good question and sorry for the inconvenience we bring you.
Have a great day,
Kerry
-----------------------------------------------------------------------------------------------------------------------
Note: If this post answers your question, please click the Correct Answer button. Thank you!
-----------------------------------------------------------------------------------------------------------------------