LPC1769 Type make: *** [usb_test.axf] Error 1

キャンセル
次の結果を表示 
表示  限定  | 次の代わりに検索 
もしかして: 

LPC1769 Type make: *** [usb_test.axf] Error 1

677件の閲覧回数
thoret
Contributor II

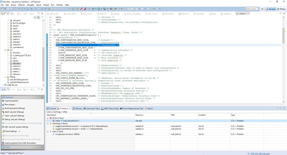
I build a usb virtualcom example with cmsis.

I got an error: Type make: *** [usb_test.axf] Error 1

make_error.JPG

How can I fix it?

ラベル(3)
0 件の賞賛
返信
0 返答(返信)