How to separate the core code from the application

cancel
Showing results for 
Show  only  | Search instead for 
Did you mean: 

How to separate the core code from the application

1,896 Views
sushmasan
Contributor II

Hello Team,

As part of my application, I am using LPC55S69 microcontroller. At this moment, I am developing the code based on the LPC55S69 SDK code.

When I pulled the SDK code, it also contained the core code. But I would like to separate it into 2 separate folders like shown below,

myapplication -> Contains my application code, I will link to core code for the required header files and other sources on the MCUXpresso IDE

core -> Contains the core code, includes pin configurations and many other

Can someone please let me know, how to do this?

I already tried doing it, but I am seeing and error, so don't know what I am missing.

#error SERIAL_PORT_TYPE_UART, SERIAL_PORT_TYPE_USBCDC, SERIAL_PORT_TYPE_SWO, SERIAL_PORT_TYPE_VIRTUAL, and SERIAL_PORT_TYPE_BLE_WU should not be cleared at same time.

Regards,
San

 

0 Kudos
Reply
7 Replies

1,678 Views
sushmasan
Contributor II

@xiangjun_rong , Sorry, that's now what I was looking for.
But I was able to separate LPC55S69 core, and Free RTOS code from my application and able to build it.

0 Kudos
Reply

1,834 Views
sushmasan
Contributor II

Hello Team,

Let me clarify with few more details.

I would like to see the directory structure like this, let's say 3 folders

<my_application>

<LPC55S69_Core>

<freeRTOS>

my_application requires core (contains pin configuration, clock configuration changes) and freeRTOS.

So the question is, how can I achieve by keeping LPC55S69_core/freeRTOS code separately?

0 Kudos
Reply

1,810 Views
xiangjun_rong
NXP TechSupport
NXP TechSupport

Hi,

You can add the group like the fig.

xiangjun_rong_0-1728542535845.png

The red means right-mouse clicking.

Hope it can help you

BR

XiangJun Rong

0 Kudos
Reply

1,804 Views
sushmasan
Contributor II

Hi @xiangjun_rong,

Sorry, yesterday while posting the query I missed to add one thing.

I mentioned 3 separate folders, but they are 3 separate projects in one workspace.

My application can be build independently but dependent on LPC_core and FreeRTOS.

LPC core can be build independently.

FreeRTOS can be build independently.

In order to do this, what are all the specific components needs to be considered for LPC core and FreeRTOS from the SDK?

 

Regards,
San

0 Kudos
Reply

1,853 Views
andrewsglenn
Contributor III

Do you mean myapplication is in a completely different directory from the other code?

In MCUXpressoIDE, you can make an SDK example project, and then import the myapplication folder as a `linked folder` and it will compile, but not be copied into the core folder.

You also have to set the paths and symbols so the myapplication folder is in the list of include directories so the core code can find it.

0 Kudos
Reply

1,840 Views
xiangjun_rong
NXP TechSupport
NXP TechSupport

Hi,

Can you clarify your question?

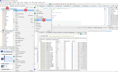
do you want to create a directory which includes multiple *.c and *.h. If it is the case, it is okay, you can add the path in the project as the following fig.

 

xiangjun_rong_0-1728458975589.png

Hope it can help you

BR

Xiangjun Rong

 

 

0 Kudos
Reply

1,862 Views
sushmasan
Contributor II

Hello Team,

Can someone please suggest me about this?

Regards,
San

0 Kudos
Reply