In recently, NXP released a new sub-series: LPC80x which contains two kinds: LPC802 and LPC804 now, they have a variety of package types for choose and the LPC804 seems like the advanced version to LPC802.
For details, please refer to these two articles:
- 《小巧‘零’珑的MCU:LPC80X面面观》
- 《LPC800系列选型指南》
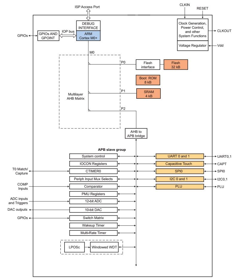
Below are block diagrams of LPC802 and LPC804. We can find the difference easily after comparing them.

Fig1 LPC802 system block diagram

Fig2 LPC804 system block diagram
According to the above two figures, we can find that LPC804 has the capacitive touch interface, programmable logic unit (PLU), 10-bit DAC output, and an I2C interface. But these peripherals are not supported in the LPC802. In further, LPC804 has two times as much memory as LPC802 does.Especially, the capacitive touch interface provides hardware support for LPC804 to design the complex HMI implemented.
In the coming section, I'd like to illustrate the problem capacitive touch demo and share some experience to overcome it.
- Capacitive Touch Demo Testing 1. Evaluation board (OM40001)

Fig3 LPCXpresso804 Develpment Kit
2. Demo code
CapTouch_5ch demo is from Code Bundle (supports Keil, IAR, and MCUXpresso), after reset, all the 5 LEDs would be On and Off one by one and flash together. Please do not touch the pads during this period. After all the LEDs are silent, touch any pad and the responding LED will be on until your finger moves away. Meanwhile, run the Freemaster project to monitor the sensing value in runtime.

Fig4 Capacitive Touch Shield

Fig5 FreeMASTER monitor the sensing value
3. Testing summary
In general, the testing result is not very good, for instance, when touching S4 and S3, LED D1~D5 may be lighted arbitrarily, even the S1 and S2 which have the best performance, the responding LED usually be on when touching them, sometimes other LEDs would response the touching event.
Combining with the observation of FreeMaster, it can get the conclusion that the discrimination of these touchpads is not enough to distinguish each other.
4. Workaroud
According to the feedback from the AE co-worker, the discrimination performance of the touchpad is mainly determined by the PCB design and the power supply source.
Obviously, the touchpad is impossible to be modified, so we should consider eliminating the power supply's noise to improve the performance.
I tried these three power source for supply.
- Using the USB port of the notebook, meanwhile, the notebook is supplied by 220 V, 50 Hz
- Using the USB port of the notebook
- Using mobile power
After several rounds of testing, it illustrates that demo code can work well when using mobile power to supply, as the mobile power is clean enough and the noise is the smallest.
Note: Slowing the FCLK can extend the scan period for a channel (more energy is released through YL for each recharge cycle), then increase the discriminability performance.

mobile power supply