ksdk 2.1 usb example problems

cancel
Showing results for 
Show  only  | Search instead for 
Did you mean: 

ksdk 2.1 usb example problems

2,050 Views
chriskeeser
Contributor III

using KDS 3.2.0

SDK_2.1_MK22FN512xxx12 (SDK version: KSDK 2.1.0, OS: os-windows, Toolchain: KDS,
Selected optional items: CMSIS DSP Library, USB stack)

Win 7

KFRDM-K22F board

 

I recently downloaded the KSDK 2.1 for the MK22FN512xxx12 device.  I am attempting to load the example USB projects into KDS.  Specifically, I am interested in the Bare Metal (Lite and non-Lite) version of the Generic HID USB device examples located in: SDK_2.1_MK22FN512xxx12\boards\frdmk22f\usb_examples\usb_device_hid_generic\bm and ..\usb_device_hid_generic_lite\bm.

 

After importing the project into a new workspace (File->Import->General->Existing Project into Workspace, root directory C:\Freescale\SDK_2.1_MK22FN512xxx12\boards\frdmk22f\usb_examples\usb_device_hid_generic_lite, "copy projects into workspace" checked), I am:

   a.) unable to locate main.c

   b.) unable to build the project (I receive multiple errors, listed below:)

 

Here are my questions:

 

1.) What obvious thing am I doing incorrectly?

2.) Where is main located for the examples.  I cannot locate a main.c file 

 

Attempted debug build error and warning listing:

 

make: *** No rule to make target 'C:/devices/MK22F51212/drivers/fsl_clock.c', needed by 'drivers/fsl_clock.o'. dev_hid_generic_lite_bm_frdmk22f C/C++ Problem
make: *** No rule to make target 'C:/devices/MK22F51212/drivers/fsl_common.c', needed by 'drivers/fsl_common.o'. dev_hid_generic_lite_bm_frdmk22f C/C++ Problem
make: *** No rule to make target 'C:/devices/MK22F51212/drivers/fsl_flash.c', needed by 'drivers/fsl_flash.o'. dev_hid_generic_lite_bm_frdmk22f C/C++ Problem
make: *** No rule to make target 'C:/devices/MK22F51212/drivers/fsl_gpio.c', needed by 'drivers/fsl_gpio.o'. dev_hid_generic_lite_bm_frdmk22f C/C++ Problem
make: *** No rule to make target 'C:/devices/MK22F51212/drivers/fsl_lpuart.c', needed by 'drivers/fsl_lpuart.o'. dev_hid_generic_lite_bm_frdmk22f C/C++ Problem
make: *** No rule to make target 'C:/devices/MK22F51212/drivers/fsl_sim.c', needed by 'drivers/fsl_sim.o'. dev_hid_generic_lite_bm_frdmk22f C/C++ Problem
make: *** No rule to make target 'C:/devices/MK22F51212/drivers/fsl_smc.c', needed by 'drivers/fsl_smc.o'. dev_hid_generic_lite_bm_frdmk22f C/C++ Problem
make: *** No rule to make target 'C:/devices/MK22F51212/drivers/fsl_uart.c', needed by 'drivers/fsl_uart.o'. dev_hid_generic_lite_bm_frdmk22f C/C++ Problem
make: *** No rule to make target 'C:/devices/MK22F51212/gcc/startup_MK22F51212.S', needed by 'startup/startup_MK22F51212.o'. dev_hid_generic_lite_bm_frdmk22f C/C++ Problem
make: *** No rule to make target 'C:/devices/MK22F51212/system_MK22F51212.c', needed by 'startup/system_MK22F51212.o'. dev_hid_generic_lite_bm_frdmk22f C/C++ Problem
make: *** No rule to make target 'C:/devices/MK22F51212/utilities/fsl_debug_console.c', needed by 'utilities/fsl_debug_console.o'. dev_hid_generic_lite_bm_frdmk22f C/C++ Problem
make: *** No rule to make target 'C:/middleware/usb_1.4.0/device/usb_device_dci.c', needed by 'usb/device/source/usb_device_dci.o'. dev_hid_generic_lite_bm_frdmk22f C/C++ Problem
make: *** No rule to make target 'C:/middleware/usb_1.4.0/device/usb_device_khci.c', needed by 'usb/device/source/khci/usb_device_khci.o'. dev_hid_generic_lite_bm_frdmk22f C/C++ Problem
make: *** No rule to make target 'C:/middleware/usb_1.4.0/osa/usb_osa_bm.c', needed by 'osa/usb_osa_bm.o'. dev_hid_generic_lite_bm_frdmk22f C/C++ Problem
make: *** No rule to make target 'C:/Users/keesec1/LocalDocuments/KinetisWorkspaces/KSD_2_1_USB_Example/board.c', needed by 'board/board.o'. dev_hid_generic_lite_bm_frdmk22f C/C++ Problem
make: *** No rule to make target 'C:/Users/keesec1/LocalDocuments/KinetisWorkspaces/KSD_2_1_USB_Example/clock_config.c', needed by 'board/clock_config.o'. dev_hid_generic_lite_bm_frdmk22f C/C++ Problem
make: *** No rule to make target 'C:/Users/keesec1/LocalDocuments/KinetisWorkspaces/KSD_2_1_USB_Example/hid_generic.c', needed by 'sources/hid_generic.o'. dev_hid_generic_lite_bm_frdmk22f C/C++ Problem
make: *** No rule to make target 'C:/Users/keesec1/LocalDocuments/KinetisWorkspaces/KSD_2_1_USB_Example/pin_mux.c', needed by 'board/pin_mux.o'. dev_hid_generic_lite_bm_frdmk22f C/C++ Problem
make: *** No rule to make target 'C:/Users/keesec1/LocalDocuments/KinetisWorkspaces/KSD_2_1_USB_Example/usb_device_ch9.c', needed by 'sources/usb_device_ch9.o'. dev_hid_generic_lite_bm_frdmk22f C/C++ Problem
make: *** No rule to make target 'C:/Users/keesec1/LocalDocuments/KinetisWorkspaces/KSD_2_1_USB_Example/usb_device_descriptor.c', needed by 'sources/usb_device_descriptor.o'. dev_hid_generic_lite_bm_frdmk22f C/C++ Problem
make: *** No rule to make target 'C:/Users/keesec1/LocalDocuments/KinetisWorkspaces/KSD_2_1_USB_Example/usb_device_hid.c', needed by 'sources/usb_device_hid.o'. dev_hid_generic_lite_bm_frdmk22f C/C++ Problem
make: Target 'all' not remade because of errors. dev_hid_generic_lite_bm_frdmk22f C/C++ Problem

 

and warnings


Invalid project path: Include path not found (C:\CMSIS\Include). dev_hid_generic_lite_bm_frdmk22f pathentry Path Entry Problem
Invalid project path: Include path not found (C:\devices\MK22F51212). dev_hid_generic_lite_bm_frdmk22f pathentry Path Entry Problem
Invalid project path: Include path not found (C:\devices\MK22F51212\drivers). dev_hid_generic_lite_bm_frdmk22f pathentry Path Entry Problem
Invalid project path: Include path not found (C:\devices\MK22F51212\utilities). dev_hid_generic_lite_bm_frdmk22f pathentry Path Entry Problem
Invalid project path: Include path not found (C:\middleware\usb_1.4.0). dev_hid_generic_lite_bm_frdmk22f pathentry Path Entry Problem
Invalid project path: Include path not found (C:\middleware\usb_1.4.0\device). dev_hid_generic_lite_bm_frdmk22f pathentry Path Entry Problem
Invalid project path: Include path not found (C:\middleware\usb_1.4.0\include). dev_hid_generic_lite_bm_frdmk22f pathentry Path Entry Problem
Invalid project path: Include path not found (C:\middleware\usb_1.4.0\osa). dev_hid_generic_lite_bm_frdmk22f pathentry Path Entry Problem

 

Thanks for any help.

Labels (1)
4 Replies

1,525 Views
chriskeeser
Contributor III

so just in case someone else runs into this problem here is what I have discovered:

1.) I cannot tell what is wrong with what I did in my original post.  As far as I know, it should work.

*However, I was able to get the project to compile after I did the following:

   a.) download and open the KSDK project generator application  (Software Development Kit for Kinetis MCUs|NXP)

   b.) click the "Advanced" button on the bottom left

   c.) select "Clone' under the project type (I dont know what "new" does)

   d.) select the desired source example project from dropdown menu

   e.) check "Generate standalone project" box (not sure what this does, there isn't good documentation on the tool)

   f.) select a "Project Parent Directory" (again, not entirely clear on what this does / what it is for)

   g.) click "Advanced Generate!"

   h.) open a clean KDS workspace and import the project into the workspace.  you should now be able to build the project.

* note: I noticed an excess of empty folders in the cloned project.  I deleted them, but I don't know why they were there

2.) main() is in hid_generic.c

notes to any Freescale / NXP / Qualcomm engineers:

1.) please keep the main() function in main.c so we can find it

2.) the documentation on the KSDK project generator is very sparse.  Why do I need it?  Why wasn't I able to import the project normally?

3.) Where is the documentation on how the USB stack works?  All of the reference guides I have found indicate that if you want to build a USB application, you have to start with an example.

0 Kudos
Reply

1,525 Views
jorge_a_vazquez
NXP Employee
NXP Employee

Hi Chris Keeser

Problem in your original post is

After importing the project into a new workspace (File->Import->General->Existing Project into Workspace, root directory C:\Freescale\SDK_2.1_MK22FN512xxx12\boards\frdmk22f\usb_examples\usb_device_hid_generic_lite, "copy projects into workspace" checked)

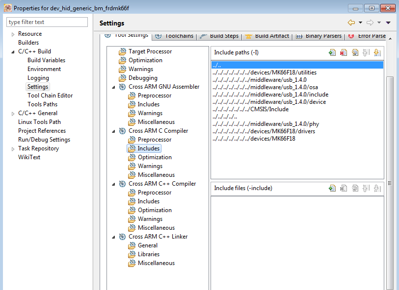
KSDK 2.1 examples uses linked files that has relative paths. This paths are relative to the location of the project, and when you copy a project into your workspace, this paths will not work if your workspace isn't located in the same path that the original example:

pastedImage_3.png

This is why we recommend to uncheck this option when working with examples, and when the customer want to develop his own example, use project generation tool to clone a project or add libraries needed in the proprieties. About USB documentation, you can fins some manuals in the path <SDK_2.1_MK22FN_path> \docs\usb.


Hope this information helps you
Have a great day,
Jorge Alcala

-----------------------------------------------------------------------------------------------------------------------
Note: If this post answers your question, please click the Correct Answer button. Thank you!
-----------------------------------------------------------------------------------------------------------------------

1,525 Views
MarekTrmac
NXP Employee
NXP Employee

Hi Chris,

it is also possble to clone SDK 2.1 examples using KDS "New Project Wizard".

  • Update New Project wizard from update site first
  • Go to main menu - File - New Kinetis SDK 2.x Project
  • Select any SDK 2.1 and project name, click Next
  • Select any example (under Boards), click Finish

All the source files for the example will be copied into workspace.

Regards

Marek

Note: this feature is supported with SDK 2.1 and NPW 2.0.1

1,525 Views
chriskeeser
Contributor III

Thank you Marek.  I updated the New Project Wizard (NPW) and used that to clone the project.  This is highly preferable over using the stand alone tool.

0 Kudos
Reply