bug
Hello, I've just found out a bug from SDK_2.2_MK60DN512xxx10. Which is in the attachment.
Firstly, I used SDK Builder to generated the SDK for MK60DN512ZVLQ10, which using KDS IDE.
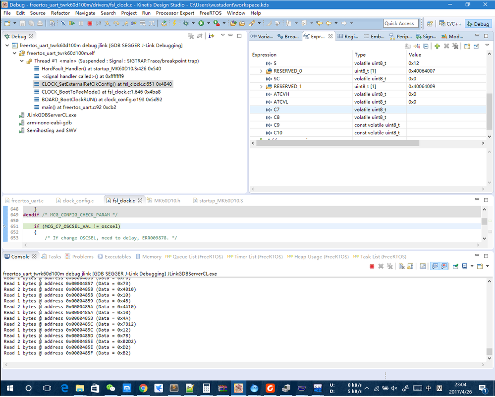
Then when I debug with the board, according to the reference manual, I awared that the microcontroller MK60DN512xxx10 doesn't has "MCG Control 7 Register" and "MCG Control 8 Register". But MK60D10.h do have these macros.
File "fsl_clock.c" uses these registers for clock initialize.


By calling "CLOCK_SetExternalRefClkConfig" function will lead to hard fault.
So, how to fix this bug? I can not config the clock properly.##