Hello Jake,
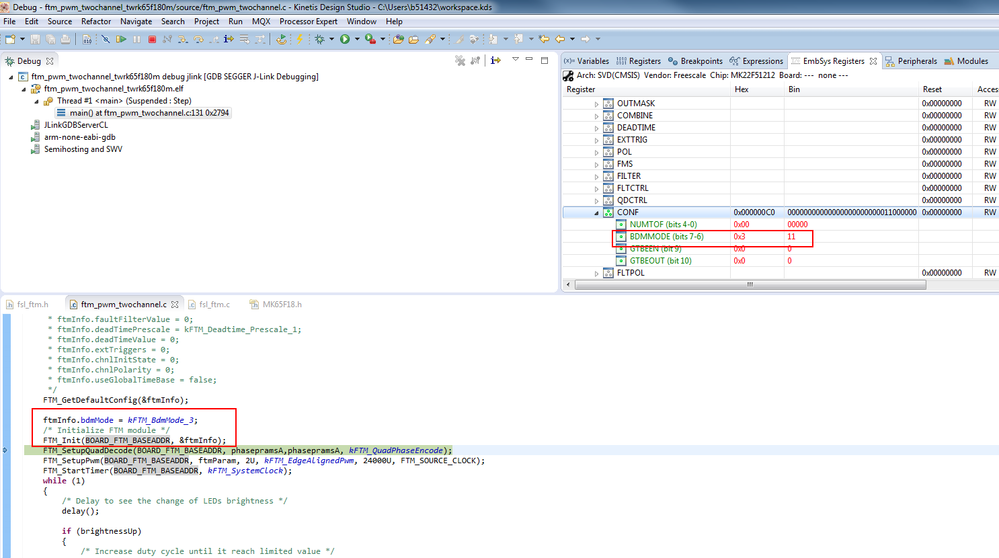
I only test the BDM mode , when i configure it , i check the register FTM2_CONF -> BDMMODE,
it is 3 , on you side , does it 0?

On our first information , you said "my counter always reads 0" , while last information , you said"the counter reads 77"
So i have some confused , could you please send the main file not the screenshot , and also take a screenshot
about the error register , what the right data is should be ? I will debug it on my side .
BR
ALice