ADC queries

cancel
Showing results for 
Show  only  | Search instead for 
Did you mean: 

ADC queries

3,478 Views
snehalpatil
Contributor II

Hi,

         Can anyone plz explain me with this function

adc16_status_t ADC16_DRV_ConfigConvChn(uint32_t instance, uint32_t chnGroup, const adc16-configPtr);

 

  •         what parameter instance and chngroup means?

 

  •         How to initialize and assign multiple channels ( differential input) for ADC conversion in continuous conversion mode?

 

  •         If I want to use 3 channels as ADC inputs is it possible to initialize 2 channels as differential input and 1 as single ended input? If it's possible how it should be done?

 

  •         Is it possible to set 16 bit differential end  resolution? I could see 9, 12 or 13 , 12 and 13 in KSDK 1.3 API reference manual.

In reference manual it is mentioned as

 

Output modes:

  • differential 16-bit, 13-bit, 11-bit, and 9-bit modes

  • single-ended 16-bit, 12-bit, 10-bit, and 8-bit modes  on page 591.

 

 

 

 

 

Regards,

 

Snehal.

Labels (1)
0 Kudos
Reply
6 Replies

3,074 Views
Alice_Yang
NXP TechSupport
NXP TechSupport

Hello Snehal,

1.   " what parameter instance and chngroup means? " ->

   "instance" is  ADC ID or  ADC module , for exmaple ADC0 \  ADC1 .

"chngroup" is the ADC configuration group, for example ADC0_A(0)  ADC0_b(1) ...

2. If you want to initialize multiple channels , you can use the function you mentioned much times.

3. About the other two question , please tell me the part number of your chip.

And about the use of ADC functions , i recommend you refer to the adc demo and the "API Reference Manual",

you can find them at here :  Freescale\KSDK_1.3.0\doc

Hope it helps

Alice

3,074 Views
snehalpatil
Contributor II

Part number we are using is : MK02FN128VFM10

0 Kudos
Reply

3,074 Views
Alice_Yang
NXP TechSupport
NXP TechSupport

Hello ,

About  this chip , when use the differential mode , it can output 16 bit data.

- And about your requirement, on one hand, if your project is only KSDK (without PE) , i recommend

you refer to the demo code under KSDK (for example the demo on TWRK60100m board) to know how

to use the API, configure the 16 bit here :

pastedImage_0.png

then build the KSDK lib , then  use this function :

    ADC16_DRV_StructInitUserConfigDefault(&adcUserConfig);

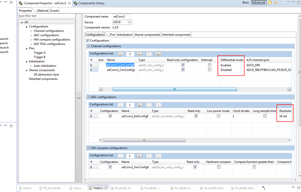
- On the other hand (i recommend you use this method) . create one SDK+PE project,

then you only need configure the "fsl_adc16" component , then the code can generated ,

  for example configure it as this :

pastedImage_4.png

the related code :

pastedImage_3.png

Hope it helps


Have a great day,
Alice Yang

-----------------------------------------------------------------------------------------------------------------------
Note: If this post answers your question, please click the Correct Answer button. Thank you!
-----------------------------------------------------------------------------------------------------------------------

0 Kudos
Reply

3,073 Views
snehalpatil
Contributor II

Hi,

1 more query..

Can we save as the example projects .. If yes how it can be done..

Snehal.

0 Kudos
Reply

3,073 Views
Alice_Yang
NXP TechSupport
NXP TechSupport

Hello Snehal,

- About the create one KSDK project on KSDK ,you can refer to here : Writing my first KSDK Application in KDS - Hello World and GPIO Interrupt

After read this , you will know how to include the lib

pastedImage_0.png

- About the ADC16_HAL_drv and ADC16_Peripheral_drv , the HAL layer function realize the basic function , and the Perpheral layer call the HAL layer's funtions.

So generally , we use the ADC16_Peripheral_drv , while we can also use the HAl layer functions .

- As a newer to the KSDK , i recommend you use the KSDK+PE project as i said before .

- And sorry i don't know what's mean about this "Can we save as the example projects" ?

If you still have question you can contact me

Hope it helps


Have a great day,
Alice Yang

-----------------------------------------------------------------------------------------------------------------------
Note: If this post answers your question, please click the Correct Answer button. Thank you!
-----------------------------------------------------------------------------------------------------------------------

0 Kudos
Reply

3,073 Views
snehalpatil
Contributor II

Hi,

Thanks for reply….. I didn’t find reply option on community so replying through mail….

Sorry but I am getting confused now…. ☹

I have tried to write basic initialization code for ADC (continuous conversion only) as below:

void adc_init()

{

adc16_converter_config_t userConvConfig;

adc16_chn_config_t userChnConfig;

//uint16_t sampleValue;

//uint32_t i;

#if FSL_FEATURE_ADC16_HAS_CALIBRATION

adc16_calibration_param_t userCalConfig;

#endif /* FSL_FEATURE_ADC16_HAS_CALIBRATION */

// Execute the auto-calibration.

userConvConfig.lowPowerEnable = false;

userConvConfig.clkDividerMode = kAdc16ClkDividerOf8; //check clock settings then decide

userConvConfig.longSampleTimeEnable = false;

userConvConfig.clkSrc = kAdc16ClkSrcOfBusClk;

userConvConfig.asyncClkEnable = false;

userConvConfig.highSpeedEnable = false;

userConvConfig.longSampleCycleMode = kAdc16LongSampleCycleOf24;

userConvConfig.hwTriggerEnable = false;

userConvConfig.refVoltSrc = kAdc16RefVoltSrcOfVref;

userConvConfig.continuousConvEnable = true;

#if (FSL_FEATURE_ADC16_MAX_RESOLUTION >= 16)

userConvConfig.resolution = kAdc16ResolutionBitOf16;

#endif

ADC16_DRV_Init(ADC16_INSTANCE, &userConvConfig);

}

Doubts:

I want to include library files (HAL/peripheral)in project. How should I include it.

I am confused about ADC16_HAL_drv and ADC16_Peripheral_drv sections in 1.3 API reference manual. adc16_chn_config_t structure is different in both sections. .diffconvenable parameter is there in HAL driver and not in peripheral driver.

Which library needs to be used : HAL or peripheral. Please guide how to do project settings. I can see my settings are included directly while project creation only.

I have written above function taking reference of examples in 1.3 demo_examples folder ADC_low_power.

Request to reply I am lagging in my work due to confusion.

Thanks.

0 Kudos
Reply