interrupts of Serial_LDD no work

cancel
Showing results for 
Show  only  | Search instead for 
Did you mean: 

interrupts of Serial_LDD no work

3,254 Views
ricardcomas
Contributor III

Hi everyone, i just tried a reception of a char by interrupt rutine (UART_OnBlockReceived), but it'n work, nthis is my code:

/*On events.c*/

void UART_OnBlockReceived(LDD_TUserData *UserDataPtr) { 

/* Write your code here ... */

UART_ReceiveBlock(SharedInst1_DeviceData,&input_temp,1);

LEDS_PutBit(0,0); //TURN ON LED, NO WORK

}

i attatch a screenshoots

Why interrupts no work?

thanks

Labels (1)
Tags (1)
0 Kudos
Reply
2 Replies

3,149 Views
ricardcomas
Contributor III

hi, thank you very much, i've solved it, i didn't know "Help component" item.

Thanks again!

0 Kudos
Reply

3,149 Views
Robin_Shen
NXP TechSupport
NXP TechSupport

Hi Ricard Comas,

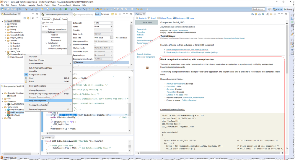
Please refer the Typical Usage of Serial_LDD.
I have test it on FRDM-KE06Z board, the LED is able to toggle when 'e' is received.

UART_ReceiveBlock.png

Best Regards,

Robin

 

-----------------------------------------------------------------------------------------------------------------------
Note: If this post answers your question, please click the Correct Answer button. Thank you!
-----------------------------------------------------------------------------------------------------------------------

0 Kudos
Reply