Hi,
I'm trying to use the external SDRAM on the TWR-K65 board.
Setup was done with processor expert but unfortunately, I have no idea if these values are correct.
Can anyone make a statement if these values make sense?

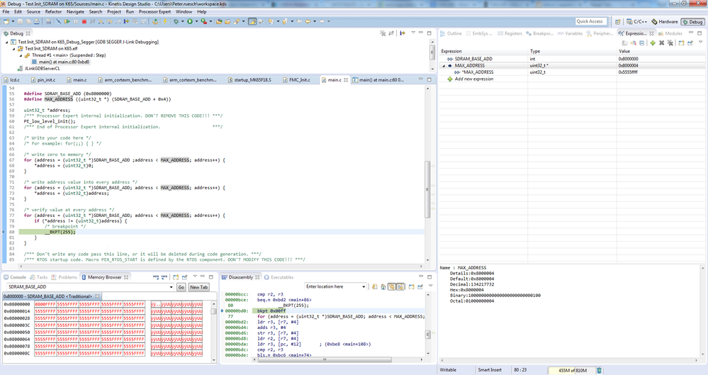
my problem is, that following code always reaches the break statement which indicates that I can not read back the values I previously wrote from SDRAM.
#define SDRAM_BASE_ADD (0x8000000)
value = 0xabab;
*((uint32_t*)(SDRAM_BASE_ADD)) = value;
uint32_t readValue = *((uint32_t*)(SDRAM_BASE_ADD));
if (readValue != value)
{
break;
}
what am I doing wrong ?
I also noticed that the memory view in eclipse somehow freaks out when watching the SDRAM contents. It shows not whats expected. after the memset, i expect a large memory range to be 0x55.
