Using FlexNVM and MQX-Lite

cancel
Showing results for 
Show  only  | Search instead for 
Did you mean: 

Using FlexNVM and MQX-Lite

1,132 Views
ETCTim
Contributor I

Is it possible to use the FlexNVM features through MQX-Lite?

If so, are there built in settings somewhere?

I am using a K20DX256VLK7

Thanks in advance.

Tim

Labels (1)
0 Kudos
Reply
1 Reply

987 Views
alejandrolozan1
NXP Employee
NXP Employee

Hi,

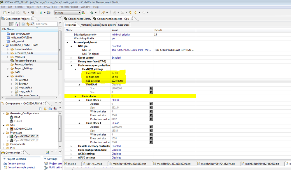
You can try to create a EEEPROM partition using the MCU component. Please see the below picture:

eEEPROM.PNG

I hope this helps,

Alejandro

0 Kudos
Reply