Hi Raymond Lee,
Let's take the sdk helloworld project as an example:
\SDK_2.6.0_TWR-KV46F150M\boards\twrkv46f150m\demo_apps\hello_world\iar
I have tested it on my side with the opensda debugger, it works OK.

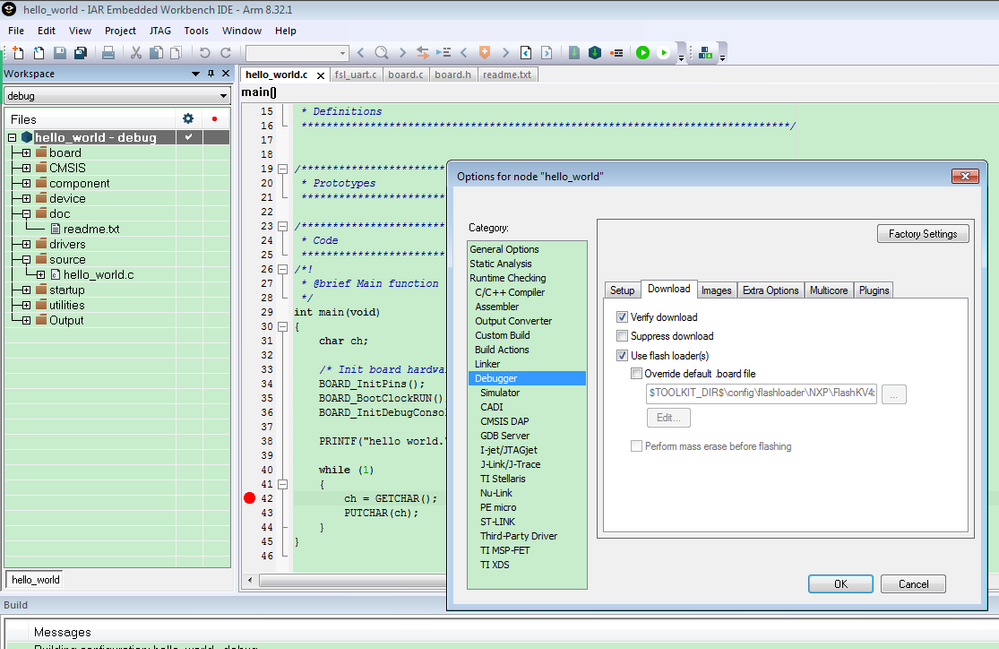
My flashloader configuration is:

Even choose the .board, it the the same:

Now, I suggest you change your on board debugger to the JLINK:
1) power off the board
2) press SW5 and hold on it, don't release it, then plug the usb cable
You will find the board is the device named as BOOTLOADER, release the SW5 button.
3) Download the JLINK software install it
https://www.segger.com/downloads/jlink/JLink_Windows.exe
Download the JLINK firmware:
https://www.segger.com/downloads/jlink/OpenSDA_TWR-KV46F150M
Send "37_OpenSDA_TWR-KV46F150M.bin" to your "BOOTLOADER"
4) Power off and power on the board again.

You will find the on board debugger is already JLINK.
5) open the JLINK commander, check the connection

Can you find the ARM cortex-M4 core?
If you can't find the ARM core, you can input: unlock kinetis
Just do the mass erase.
If yes, then you can use the JLINK to debug the helloworld again.

JLINK test result:

Please try it on your side again.
Have a great day,
Kerry
-------------------------------------------------------------------------------
Note:
- If this post answers your question, please click the "Mark Correct" button. Thank you!
- We are following threads for 7 weeks after the last post, later replies are ignored
Please open a new thread and refer to the closed one, if you have a related question at a later point in time.
-------------------------------------------------------------------------------